AviaSkins.Forums

Вернуться   AviaSkins.Forums > Основные разделы > Моды для Ил-2 > Первым делом, первым делом - самолеты

Важная информация

Ответ
 
Опции темы Поиск в этой теме Опции просмотра
Старый 15.07.2022, 01:21   #9341
Vasya
Звичайна людина на Землі
 
Аватар для Vasya
 
Регистрация: 06.11.2011
Адрес: Україна, м.Київ, Печерський район, вул. Кіквідзе
Сообщений: 8,365
Радость

Цитата:
Сообщение от Pirx Посмотреть сообщение
...............
Только вот не понял одного - в автопилоте не хочет взлетать (мой самолет), еле-еле едет по палубе. А бот рядом - влетает пулей... Непонятно, Уалдкэты, те хорошо на автомате взлетают, недавно вот игрался... Пока не понял, в чем дело.
...........
Я тоже в недоумении - нужно проверить.
ИИ чудит скорее всего.
ИИ ковыряли плотно ДТ в патче 4.13.4, часть ковырянного спрятали
в длл-ки - секретность, сукасима.
-----------------
П.С.
В патче 4.12.2 автопилот взлетает нормально, но не цепляет проволку
на посадке - она как прозрачная.
С моими настройками и Фридрих-4 с палубы взлетел.
Миниатюры
Нажмите на изображение для увеличения
Название: 2022.07.14 22-30-51.jpg
Просмотров: 257
Размер:	940.7 Кб
ID:	72203   Нажмите на изображение для увеличения
Название: 2022.07.14 22-30-53.jpg
Просмотров: 315
Размер:	755.9 Кб
ID:	72204   Нажмите на изображение для увеличения
Название: 2022.07.14 22-31-05.jpg
Просмотров: 262
Размер:	819.2 Кб
ID:	72205  

Последний раз редактировалось Vasya; 15.07.2022 в 01:35.
Vasya вне форума   Ответить с цитированием
Старый 15.07.2022, 01:21   #9342
Foker 42
Das As FW-190
 
Аватар для Foker 42
 
Регистрация: 19.12.2010
Сообщений: 403
По умолчанию

Цитата:
Сообщение от Vasya Посмотреть сообщение
Приятных полётов!
Спасибо! Теперь можно с аппаратом работать. Взлет - посадка в норме
__________________
Fw-190... Должно быть лучший самолёт в Иле
Foker 42 вне форума   Ответить с цитированием
Старый 20.07.2022, 03:16   #9343
Vasya
Звичайна людина на Землі
 
Аватар для Vasya
 
Регистрация: 06.11.2011
Адрес: Україна, м.Київ, Печерський район, вул. Кіквідзе
Сообщений: 8,365
Радость

Несколько дней в свободное время настраиваю моторы
для ранних Спитфайров. Несколько раз переписывал высотность
и мощность - очень мало документов, только обрывки информации.
Написаны моторы Мерлин-3, 8, 12, 45, 45М 46, 50, 55, 55М.
Код:
[Merlin-III/6lbs/NEW]
  EngineAcceleration 6.0
  Carburetor 3
  HorsePowers  885.0             // +6.5Ibs      
  BoostFactor 1.000  
  Thrust 0
  cMix 0
  MixerAltitude 2000
  cProp 1
  PropMass 140.0
  RPMMin 500
  RPMNom 2950.0
  RPMMax 3000.0
  RPMMaxAllowed 3600.0
  Reductor 0.76                   // 0.477                  
  PropDiameter 2.92               // 3.32 
  PropAnglerType 1
  PropAnglerSpeed 0.12
  PropAnglerMinParam 1431.0
  PropAnglerMaxParam 3000.0
  PropPhiMin 16.0                 // 20.0
  PropPhiMax 40.0                 // 40.0
  PropAoA0 11.0
  Voptimal 320.0
  cCompressor 0
  CompressorType 1
  CompressorSteps 1
  CompressorRPMCurvature 5.0      
  CompressorPMax 1.48                      // +6.5Ibs                
  CompressorAltitude0 4953.0               // 16250ft
  CompressorMultiplier0 1.164      
  CompressorBaseMultiplier0 1.164          // +6.5Ibs 1030Hp 
  CompressorRPMP0 2000.0
  CompressorRPMPMax 3000.0
  CompressorMaxATARPM 1.48
  CompressorSpeedManifold 0.7
  CompressorRPM0 450
  CompressorATA0 0.45
  CompressorRPM1 1000
  CompressorATA1 0.65
  CompressorRPM2 1200
  CompressorATA2 0.70
  CompressorRPM3 1700
  CompressorATA3 0.90
  CompressorRPM4 1900
  CompressorATA4 1.22
  CompressorRPM5 2250
  CompressorATA5 1.3432
  CompressorRPM6 2600
  CompressorATA6 1.477
  CompressorRPM7 2850
  CompressorATA7 1.48
  DisP0x 3000
  DisP0y 0
  DisP1x 0
  DisP1y 50
  cRadiator 1
  TESPEED 0.01
  TWATERMAXRPM 80
  TOILINMAXRPM 70
  TOILOUTMAXRPM 85
  MAXRPMTIME 180
  MINRPMTIME 999
  TWATERMAX 125
  TWATERMIN 60
  TOILMAX 100
  TOILMIN 15 
[Merlin-III/9lbs/NEW]
  EngineAcceleration 6.0
  Carburetor 3
  HorsePowers  885.0             // +6.5Ibs
  BoostFactor 1.000
  WEPBoostFactor 1.12            // +9.275Ibs/1241мм  990Hp 
  Thrust 0
  cAfterburner 1
  AfterburnerType 11  
  cMix 0
  MixerAltitude 2000
  cProp 1
  PropMass 140.0
  RPMMin 500
  RPMNom 2900.0
  RPMMax 2850.0
  RPMMaxAllowed 3700.0
  Reductor 0.76                   // 0.477                  
  PropDiameter 2.92               // 3.32 
  PropAnglerType 1
  PropAnglerSpeed 0.12
  PropAnglerMinParam 1360.0
  PropAnglerMaxParam 2850.0
  PropAnglerAfterburnerParam 3000.0
  PropPhiMin 16.5                 // 20.0
  PropPhiMax 40.0                 // 40.0
  PropAoA0 11.0
  Voptimal 320.0
  cCompressor 0
  CompressorType 1
  CompressorSteps 1
  CompressorRPMCurvature 6.0      
  CompressorPMax 1.687147                  // 9.275Ibs                 
  CompressorAltitude0 4953.0               // 16250ft
  CompressorMultiplier0 1.1638418          // 13500ft/4100m +9.275Ibs 1140Hp 
  CompressorBaseMultiplier0 1.1638418      // +6.5Ibs 1030Hp 
  CompressorRPMP0 2000.0
  CompressorRPMPMax 3000.0
  CompressorMaxATARPM 1.48
  CompressorSpeedManifold 0.7
  CompressorRPM0 450
  CompressorATA0 0.45
  CompressorRPM1 1000
  CompressorATA1 0.65
  CompressorRPM2 1200
  CompressorATA2 0.70
  CompressorRPM3 1700
  CompressorATA3 0.90
  CompressorRPM4 1900
  CompressorATA4 1.22
  CompressorRPM5 2250
  CompressorATA5 1.3432
  CompressorRPM6 2600
  CompressorATA6 1.477
  CompressorRPM7 2850
  CompressorATA7 1.48
  DisP0x 2850
  DisP0y 0
  DisP1x 0
  DisP1y 50
  cRadiator 1
  TESPEED 0.01
  TWATERMAXRPM 80
  TOILINMAXRPM 70
  TOILOUTMAXRPM 85
  MAXRPMTIME 180
  MINRPMTIME 999
  TWATERMAX 125
  TWATERMIN 60
  TOILMAX 100
  TOILMIN 15
[Merlin-XII/12lbs/NEW]
  EngineAcceleration 6.0
  HorsePowers  990.0              // 990Hp +9.275Ibs = 1241мм Climbing 2850RPM             
  BoostFactor 1.00
  WEPBoostFactor 1.08687          // 1175Hp +12.5Ibs = 1420мм  
  Thrust 0
  cAfterburner 1
  AfterburnerType 11 
  cMix 0
  MixerAltitude 2000
  PropMass 140.0
  RPMMin 500
  RPMNom 2900.0
  RPMMax 2850.0
  RPMMaxAllowed 3700.0
  Reductor 0.76                   // 0.477                  
  PropDiameter 2.92               // 3.32 
  PropAnglerType 1
  PropAnglerSpeed 0.12
  PropAnglerMinParam 1360.0
  PropAnglerMaxParam 2850.0
  PropAnglerAfterburnerParam 3000.0
  PropPhiMin 16.5  // 20.0
  PropPhiMax 40.0  // 40.0
  PropAoA0 11.0
  Voptimal 300.0
  cCompressor 0
  CompressorType 1
  CompressorSteps 1
  CompressorRPMCurvature 6.0    
  CompressorPMax 1.93                      // +12.5Ibs = 1420мм   
  CompressorAltitude0 4400.0               // 14500ft
  CompressorMultiplier0 1.09               // 1280Hp  10500ft/3200m 
  CompressorBaseMultiplier0 1.162          // 1150Hp  14500ft                  
  CompressorRPMP0 2000.0
  CompressorRPMPMax 3010.0
  CompressorMaxATARPM 1.687147             // 990Hp +9.275Ibs = 1241мм
  CompressorSpeedManifold 0.7
  CompressorRPM0 450
  CompressorATA0 0.45
  CompressorRPM1 1000
  CompressorATA1 0.65
  CompressorRPM2 1200
  CompressorATA2 0.70
  CompressorRPM3 1700
  CompressorATA3 0.90
  CompressorRPM4 1900
  CompressorATA4 1.22
  CompressorRPM5 2250
  CompressorATA5 1.3432
  CompressorRPM6 2600
  CompressorATA6 1.48
  CompressorRPM7 2850
  CompressorATA7 1.48
  CompressorRPM8 3000
  CompressorATA8 1.687147
  DisP0x 3000
  DisP0y 0
  DisP1x 0
  DisP1y 50
  cRadiator 1
  TESPEED 0.010
  TWATERMAXRPM 85
  TOILINMAXRPM 70
  TOILOUTMAXRPM 85
  MAXRPMTIME 300
  MINRPMTIME 999
  TWATERMAX 135
  TWATERMIN 60
  TOILMAX 105
  TOILMIN 15
Миниатюры
Нажмите на изображение для увеличения
Название: MERLIN DATA.jpg
Просмотров: 205
Размер:	90.0 Кб
ID:	72222   Нажмите на изображение для увеличения
Название: Rolls-Royce Merlin-III curve ATA.jpg
Просмотров: 199
Размер:	68.3 Кб
ID:	72223   Нажмите на изображение для увеличения
Название: Мерлин-12--Характеристики.jpg
Просмотров: 186
Размер:	95.7 Кб
ID:	72225   Нажмите на изображение для увеличения
Название: Merlin-power-curves-2.jpg
Просмотров: 186
Размер:	463.0 Кб
ID:	72226  

Последний раз редактировалось Vasya; 20.07.2022 в 03:27. Причина: дописка текста
Vasya вне форума   Ответить с цитированием
Старый 20.08.2022, 21:26   #9344
Vasya
Звичайна людина на Землі
 
Аватар для Vasya
 
Регистрация: 06.11.2011
Адрес: Україна, м.Київ, Печерський район, вул. Кіквідзе
Сообщений: 8,365
Радость

Цитата:
Сообщение от andrey65 Посмотреть сообщение
В БАТ не пошли,жаль. Прицел ОПБ там иной уже, чем в 4.12. Интересовала пешка с м-82
Вот отдельно положил, фм поправил профиль подтянул к НАСА 23015/17.
( https://m-selig.ae.illinois.edu/ads/aircraft.html )
https://drive.google.com/file/d/1A4J...ew?usp=sharing
Добавлены классы для дефолтных Пешек -
заменил ссылку на "исправленную" фм.

Проверил в патче 4.12.2 - буд-то работает.
Прицелом пользоваться не умею - не бомблю.
Поставил мотор как и в моде УТ2 М-82Ф, только пересчитал отдачу вмг
под большой винт диаметром 3.8 метра.
Фронтовые Пе-шки были сложными в управлении возможно из-за
несоблюдения технологических процессов по сборке крыльев -
нарушалась геометрия и профиль "гулял".
Приятных полётов!

Последний раз редактировалось Vasya; 26.08.2022 в 07:03. Причина: дописка текста
Vasya вне форума   Ответить с цитированием
Старый 21.08.2022, 00:24   #9345
emmett_grogan
Пользователь
 
Регистрация: 27.07.2022
Адрес: Canberra, .au
Сообщений: 63
Отправить сообщение для emmett_grogan с помощью Skype™
По умолчанию

Цитата:
Сообщение от Vasya Посмотреть сообщение
Класс Пе-2-244 серии 2016 года
Thank you, Vasya 8~)
emmett_grogan вне форума   Ответить с цитированием
Старый 21.08.2022, 06:45   #9346
andrey65
Модератор
 
Аватар для andrey65
 
Регистрация: 05.11.2007
Адрес: Кемеровская область
Сообщений: 7,643
По умолчанию

я б попробовал. А что там не так? Пе-2м82 полетел. Нравится мне этот самолет

Последний раз редактировалось andrey65; 21.08.2022 в 07:24.
andrey65 вне форума   Ответить с цитированием
Старый 23.08.2022, 15:20   #9347
emmett_grogan
Пользователь
 
Регистрация: 27.07.2022
Адрес: Canberra, .au
Сообщений: 63
Отправить сообщение для emmett_grogan с помощью Skype™
По умолчанию

Цитата:
Сообщение от Vasya Посмотреть сообщение
Класс Пе-2-244 серии 2016 года, возможно я ранее ковырял.
Проверил в патче 4.12.2 - буд-то работает.
Flying in HSFX703 - thnx again

8~)
emmett_grogan вне форума   Ответить с цитированием
Старый 28.08.2022, 01:41   #9348
Vasya
Звичайна людина на Землі
 
Аватар для Vasya
 
Регистрация: 06.11.2011
Адрес: Україна, м.Київ, Печерський район, вул. Кіквідзе
Сообщений: 8,365
Радость

По прозьбе хорошего человека немного поправил фм для CA-1(3) Wirraway.

Читал тут:
http://www.airwar.ru/enc/aww2/ca3.html
http://dbdesignbureau.buckmasterfami...files_ca-1.htm
http://www.mediafire.com/file/1va3u6...rraway.7z/file
Оригинал мода на САС не нашёл - там только франкенштейн.
Всё на глазок.
Докуметации нет никакой, почти.
Часть плечей из Бумеранга, часть из Корсара.
По мотору только информация из справочника о мощности
на 8000 футов и обороты с редукцией.
Архив ниже.
Если кто найдёт оригинальный мод - то хорошо бы дать ссылку.
Приятных полётов над виртуальной страной кенгуру и динго!
------------------
Прикрепил картинки максимальной скорости - 355 км. в час
на высоте 3400 метров. Тест в патче 4.12.2 на карте Смоленска - Темп. 17 гр.
Миниатюры
Нажмите на изображение для увеличения
Название: Скрин из пдф-документа.jpg
Просмотров: 181
Размер:	310.0 Кб
ID:	72415   Нажмите на изображение для увеличения
Название: 2022.09.05 16-42-26.jpg
Просмотров: 192
Размер:	1.01 Мб
ID:	72451   Нажмите на изображение для увеличения
Название: 2022.09.05 16-42-28.jpg
Просмотров: 185
Размер:	1,021.9 Кб
ID:	72452  
Вложения
Тип файла: rar NEW FM CA1W_FM--NACA 2215-09.rar (60.9 Кб, 213 просмотров)

Последний раз редактировалось Vasya; 05.09.2022 в 19:46. Причина: прикрепление нового архива
Vasya вне форума   Ответить с цитированием
Старый 31.08.2022, 17:55   #9349
Vasya
Звичайна людина на Землі
 
Аватар для Vasya
 
Регистрация: 06.11.2011
Адрес: Україна, м.Київ, Печерський район, вул. Кіквідзе
Сообщений: 8,365
Смущение

"Исправления" фм для Хавка-2.
https://drive.google.com/file/d/1Dkm...I5L10YwKM/view
Оригинальный мод с кокпитом И-152.
https://www.sas1946.com/main/index.p...c,69357.0.html
Читал:
http://www.airwar.ru/enc/fww1/f11c.html
https://ru.upwiki.one/wiki/Curtiss_F11C_Goshawk
Поляра настроена под профиль Clark Y.
Включается/выпускается гак.,
убрана кнопка открытия фонаря - кабина открытая.,
законтрил цифирь расположения мотора и пропеллера из Авиа.,
переписан раздел площадей и плечей.,
изменена развесовка и сдвиг шасси для выпущенного положения - неубираемое.,
запас топлива уменьшен до 260 кг. - около 354 литра.
настроен "родной" мотор под набор высоты.,
максимальные обороты у земли 1870-1900 - скорость 305 км. в час.
Из-за неверного кода работы фиксированного шага(такая же бяка в БзС)
на высоте 2400 метров(граница высотности с учётом скоросного напора)
обороты 2100 и возникает "перегрев" мотора - скорость 322 км. в час.
В реале обороты должны быть около 1950-1970.
Именно в этом варианте мотора Райт-Циклон были снижены обороты
и высотность под винт фиксированого шага.
Скорость устоявшегося виража - 160 км. в час.
Стабильный в полёте и несложный в управлении.
Для взлёта нужно "переставить стабилизатор" - до 30-35 делений.
После набора высоты 100-150 метров стаб поставить в ноль.
На внешке это не отражается., что бы стаб двигался -
нужно в класс дописать код., эта функция только в фм.
Приятных полётов!
-----------------------
ФМ.
Код:
[Aircraft]
  Type 1
  Crew 1
  Wingspan 9.6
  Length 6.88
  Seaplane 0
  Canard 0
  Jet 0
  JetHiV 0
[Mass]
  Empty 1378.0
  TakeOff 1874.0
  Oil 28.0
  Fuel 260.0
[Controls]
  CAileron 1
  CAileronTrim 0
  CElevator 1
  CElevatorTrim 1
  CRudder 1
  CRudderTrim 0
  CFlap 0
  CFlapPos 0
  CDiveBrake 0
  CInterceptor 0
  CEngine 1
  CVectoredThrust 0
  CUndercarriage 0
  CLockTailwheel 0
  CStabilizer 1
  CArrestorHook 1
  CWingFold 0
  CCockpitDoor 0
  CockpitDoorPeriod 2.1
  DefaultAileronTrim 0.004
  DefaultElevatorTrim 0.0
  DefaultRudderTrim 0.096
[Squares]
  Wing 24.30
  Aileron 1.4
  Flap 1.0
  Stabilizer 1.5
  Elevator 1.15
  Keel 0.7
  Rudder 1.15
  Wing_In 3.575
  Wing_Mid 3.575
  Wing_Out 5.0
  AirbrakeCxS 0.0
  FuselageCxS 0.00
[Arm]
  Aileron 2.8
  Flap 2.8
  Stabilizer 4.0
  Keel 4.0
  Elevator 4.4
  Rudder 4.4
  Wing_In 1.5
  Wing_Mid 2.6
  Wing_Out 4.1
  Wing_V 0.0
  GCenter 0.05
  GCenterZ 0.00
  GC_AOA_Shift 0.35
//  GC_Flaps_Shift 0.00
  GC_Gear_Shift -0.20
[Toughness]
  AroneL 50
  AroneR 50
  CF 300
  Engine1 30
  Engine2 30
  Engine3 30
  Engine4 30
  GearL2 200
  GearR2 200
  Keel1 30
  Keel2 50
  Nose 100
  Oil 50
  Rudder1 50
  Rudder2 50
  StabL 50
  StabR 50
  Tail1 150
  Tail2 150
  Turret1B 30
  Turret2B 30
  Turret3B 30
  Turret4B 30
  Turret5B 30
  Turret6B 30
  VatorL 50
  VatorR 50
  WingLIn 100
  WingLMid 90
  WingLOut 80
  WingRIn 100
  WingRMid 90
  WingROut 80
  Flap01 30
  Flap02 30
  Flap03 30
  Flap04 30
[Engine]
  Engine0Family Wright_Cyclone-1820(MOD):hawk2
  Engine0SubModel Wright-Cyclone-SR-1820/F-3/78/HawkII/fixed pitch
//  Position0x -0.9
//  Position0y 0.0
//  Position0z 0.1
//  PropPosition0x -1.6
//  PropPosition0y 0.0
//  PropPosition0z 0.15
//  Vector0x 1.0
//  Vector0y 0.0
//  Vector0z 0.0
[Gear]
  H 3.0704744
  Pitch 15.827158  
  SpringsStiffness 0.3
  TailStiffness 0.2
[Params]
  CriticalAOA 20.00
  CriticalCy 01.30
  CxCurvature 00.80
  CxStraightness 00.128
  CriticalAOAFlap 20.00
  CriticalCyFlap 01.30
  SpinTailAlpha 17.00
  SpinCxLoss 0.04
  SpinCyLoss 0.02
  Vmin 120.0
  Vmax 305.0
  VmaxAllowed 590.0
  VmaxH 322.0
  HofVmax 2200.0
  VminFLAPS 115.0
  VmaxFLAPS 180.0
  Vz_climb 15.0
  V_climb 150.0
  T_turn 14.0
  V_turn 200.0
  K_max 10.5
  Cy0_max 0.15
  FlapsMult 1.0
  FlapsAngSh 4.0
  G_class_coeff 20.0
  G_class 10.0
  ReferenceWeight -15
  Range 840.0
  CruiseSpeed 240.0
  SensYaw 0.4
  SensPitch 0.5
  SensRoll 0.34
[Polares]
  lineCyCoeff 0.083
  AOAMinCx_Shift 0.40
  Cy0_0 0.15
  AOACritH_0 20.0
  AOACritL_0 -16.0
  CyCritH_0 1.30
  CyCritL_0 -0.70
  CxMin_0 0.034
  parabCxCoeff_0 4.0E-4
  Cy0_1 0.15
  AOACritH_1 20.0
  AOACritL_1 -16.0
  CyCritH_1 1.30
  CyCritL_1 -0.70
  CxMin_1 0.034
  parabCxCoeff_1 4.0E-4
  parabAngle 4.5
  Decline 0.008
  maxDistAng 32.0
  draw_graphs 0
[SOUND]
  Engine Std
---------------------
Архив с исправлениями для Хавк-2 обновил 6 сентября.
Исправления:
код тахометра и давления наддува приведены в "чувство".,
теперь давление наддува показывает более точно - около 860 мм.,
скорректирован мотор под "точные обороты".
На стоянке обороты мотора около 1700.,
в полёте у земли на 100 проц. тяги 1900.,
при наборе высоты около 1800.,
на высоте 2400 метров и тяге 95 проц. обороты 1970.
При тяге 95 проц. на всех высотах перегрева на не жарких картах не должно быть.
Максимальная скорость немного упала - 296 км. в час у земли
и 309 на высоте 2400 метров.
Компромисс для подтягивания работы мотора к реалу.
У нас немного траблы - линейный рост оборотов из-за древнего кода.
Миниатюры
Нажмите на изображение для увеличения
Название: Моторы Райт-Циклон и другие.jpg
Просмотров: 169
Размер:	405.0 Кб
ID:	72427  
Вложения
Тип файла: rar hawk2 New FM 06-09-22.rar (80.5 Кб, 197 просмотров)

Последний раз редактировалось Vasya; 06.09.2022 в 19:48. Причина: дописка пояснения по моду
Vasya вне форума   Ответить с цитированием
Старый 02.09.2022, 03:28   #9350
Vasya
Звичайна людина на Землі
 
Аватар для Vasya
 
Регистрация: 06.11.2011
Адрес: Україна, м.Київ, Печерський район, вул. Кіквідзе
Сообщений: 8,365
Радость Фм для МБ-152

Новая фм для Блоха-152.
Архив ниже.
Изменения:
поляра под профиль Кларк Игрек, минус 1.5 градуса(заклинение крыла).,
передняя центровка, переписан мотор под более правильную отдачу вмг.
Мотор работает не совсем точно, возможно.
Есть информация, что форсаж давал максимум мощности на высоте
2100 метров, имелась ли возможность держать открытой заслонку
до границы высотности в 3900 метров - не знаю.
Из-за ограниченности иловского кода по типам форсажных устройств -
форсаж не "включается" только после 3900 метров.
В патчах 4.10 и ниже высотность будет только до 2100 метров.
Скорость у земли - 420 км. в час - номинал - радиатор открыт.,
на высоте 4500/4600 метров скорость 520 км. в час - радиатор 4.
Самолёт не валится на вираже, но ооочень задумчив.
Нужно быть осторожным в пикировании - норовит напихать полный рот земли.
Читал:
https://unotices.com/books-u/275693/16
https://nl.frwiki.wiki/wiki/Gnome_et_Rhône_14N
http://www.airwar.ru/enc/fww2/mb152.html

ФМ для МБ-152.
Код:
[Aircraft]
  Type 1
  Crew 1
  Wingspan 10.54
  Length 9.10
  Seaplane 0
  Canard 0
  Jet 0
  JetHiV 0
[Mass]
  Empty 2158.0
  TakeOff 2693.0
  Oil 40.0
  Fuel 307.7
[Controls]
  CAileron 1
  CAileronTrim 1
  CElevator 1
  CElevatorTrim 1
  CRudder 1
  CRudderTrim 1
  CFlap 1
  CFlapPos 3
  CDiveBrake 0
  CInterceptor 0
  CEngine 1
  CVectoredThrust 0
  CUndercarriage 1
  CLockTailwheel 1
  CStabilizer 1
  CArrestorHook 0
  CWingFold 0
  CCockpitDoor 1
  CockpitDoorPeriod 3.0
  CAileronThreshold 340.0
  CRudderThreshold 320.0
  CElevatorThreshold 320.0
  DefaultAileronTrim 0.0125
  DefaultElevatorTrim 0.012
  DefaultRudderTrim 0.0655
[Squares]
  Wing 17.32
  Aileron 1.78
  Flap 2.38
  Stabilizer 2.80
  Elevator 1.60
  Keel 0.9
  Rudder 1.4
  Wing_In 3.66
  Wing_Mid 3.5
  Wing_Out 1.5
  AirbrakeCxS 0.0
[Arm]
  Aileron 4.56
  Flap 1.65
  Stabilizer 5.41
  Keel 5.64
  Elevator 6.12
  Rudder 6.18
  Wing_In 0.75
  Wing_Mid 2.31
  Wing_Out 4.69
  Wing_V 5.2
  GCenter 0.05
  GCenterZ 0.00
  GC_AOA_Shift 0.28
  GC_Flaps_Shift 0.15
  GC_Gear_Shift -0.15
[Toughness]
  AroneL 50
  AroneR 50
  CF 400
  Engine1 100
  Engine2 100
  Engine3 100
  Engine4 100
  GearL2 300
  GearR2 300
  Keel1 100
  Keel2 100
  Nose 100
  Oil 50
  Rudder1 100
  Rudder2 100
  StabL 100
  StabR 100
  Tail1 120
  Tail2 120
  Turret1B 100
  Turret2B 100
  Turret3B 100
  Turret4B 100
  Turret5B 100
  Turret6B 100
  VatorL 100
  VatorR 100
  WingLIn 150
  WingLMid 100
  WingLOut 100
  WingRIn 150
  WingRMid 100
  WingROut 100
  Flap01 100
  Flap02 100
  Flap03 100
  Flap04 100
[Engine]
  Engine0Family Gnome-Rhone-14N:MB152
  Engine0SubModel Gnome-Rhone-14N-49
[Gear]
  H 1.614541
  Pitch 11.842
  SinkFactor 900.0
  SpringsStiffness 0.45
  TailStiffness 0.3
[Params]
  CriticalAOA 18.50
  CriticalCy 01.29
  CxCurvature 00.90
  CxStraightness 00.15
  CriticalAOAFlap 17.00
  CriticalCyFlap 01.80
  SpinTailAlpha 17.00
  SpinCxLoss 0.08
  SpinCyLoss 0.02
  Vyfac 0.98
  Tfac 1.05
  Vmin 160.0
  Vmax 420.0
  VmaxAllowed 800.0
  VmaxH 520.0
  HofVmax 4500.0
  VminFLAPS 140.0
  VmaxFLAPS 270.0
  Vz_climb 10.0
  V_climb 280.0
  T_turn 22.0
  V_turn 290.0
  K_max 10.4
  Cy0_max 0.20
  FlapsMult 1.0
  FlapsAngSh 10.0
  ReferenceWeight -34.0
  G_class_coeff 20.0
  G_class 12.0
  Range 600.0
  CruiseSpeed 450.0
  SensYaw 0.45
  SensPitch 0.40
  SensRoll 0.32
[Polares]
  lineCyCoeff 0.083
  AOAMinCx_Shift 0.55
  Cy0_0 0.20
  AOACritH_0 17.0
  AOACritL_0 -16.0
  CyCritH_0 1.20
  CyCritL_0 -0.70
  CxMin_0 0.0282
  parabCxCoeff_0 4.0E-4
  Cy0_1 0.80
  AOACritH_1 16.50
  AOACritL_1 -22.0
  CyCritH_1 1.80
  CyCritL_1 -0.65
  CxMin_1 0.1052
  parabCxCoeff_1 5.8E-4
  parabAngle 4.5
  Decline 0.010
  maxDistAng 32.0
  draw_graphs 0
[SOUND]
  Engine Std
  Start e_start
  Prop fw_prop
  FeedType HYDRAULIC
Вложения
Тип файла: rar MB-152 NEW FM 02-09-2022.rar (61.8 Кб, 230 просмотров)

Последний раз редактировалось Vasya; 02.09.2022 в 03:37.
Vasya вне форума   Ответить с цитированием
Старый 02.09.2022, 09:25   #9351
emmett_grogan
Пользователь
 
Регистрация: 27.07.2022
Адрес: Canberra, .au
Сообщений: 63
Отправить сообщение для emmett_grogan с помощью Skype™
По умолчанию

Цитата:
Сообщение от Vasya Посмотреть сообщение
Если кто найдёт оригинальный мод - то хорошо бы дать ссылку
http://www.mediafire.com/download.php?6ilskxa28g0a9cy ??

https://www.patrulla-azul.com/FreeIL...php?f=30&t=145

cheers!
emmett_grogan вне форума   Ответить с цитированием
Старый 02.09.2022, 14:34   #9352
Vasya
Звичайна людина на Землі
 
Аватар для Vasya
 
Регистрация: 06.11.2011
Адрес: Україна, м.Київ, Печерський район, вул. Кіквідзе
Сообщений: 8,365
Радость

Поменял профиль для Мирски-2.
Код:
[Aircraft]
  Type 1
  Crew 1
  Wingspan 11.0
  Length 8.35
  Seaplane 0
  Canard 0
  Jet 0
  JetHiV 0
[Mass]
  Empty 2337.0
  TakeOff 2953.0
  Oil 40.0
  Fuel 307.7
[Controls]
  CAileron 1
  CAileronTrim 0
  CElevator 1
  CElevatorTrim 1
  CRudder 1
  CRudderTrim 1
  CFlap 1
  CFlapPos 3
  CDiveBrake 0
  CInterceptor 0
  CEngine 1
  CVectoredThrust 0
  CUndercarriage 1
  CLockTailwheel 1
  CStabilizer 1
  CArrestorHook 0
  CWingFold 0
  CCockpitDoor 1
  CockpitDoorPeriod 2.0
  CAileronThreshold 400.0
  CRudderThreshold 360.0
  CElevatorThreshold 400.0
  DefaultAileronTrim 0.005
  DefaultElevatorTrim -0.0
  DefaultRudderTrim 0.0575
[Squares]
  Wing 18.0
  Aileron 1.78
  Flap 1.7
  Stabilizer 1.80
  Elevator 1.2
  Keel 0.9
  Rudder 1.4
  Wing_In 3.35
  Wing_Mid 2.15
  Wing_Out 3.50
  AirbrakeCxS 0.0
[Arm]
  Aileron 4.45
  Flap 1.65
  Stabilizer 4.37
  Keel 4.60
  Elevator 4.68
  Rudder 5.20
  Wing_In 1.76
  Wing_Mid 2.94
  Wing_Out 4.31
  Wing_V 5.0
  GCenter 0.06
  GCenterZ 0.00
  GC_AOA_Shift 0.40
  GC_Flaps_Shift 0.15
  GC_Gear_Shift -0.15
[Toughness]
  AroneL 50
  AroneR 50
  CF 500
  Engine1 350
  Engine2 350
  Engine3 350
  Engine4 350
  GearL2 200
  GearR2 200
  Keel1 170
  Keel2 170
  Nose 170
  Oil 250
  Rudder1 100
  Rudder2 100
  StabL 170
  StabR 170
  Tail1 120
  Tail2 120
  Turret1B 100
  Turret2B 100
  Turret3B 100
  Turret4B 100
  Turret5B 100
  Turret6B 100
  VatorL 100
  VatorR 100
  WingLIn 150
  WingLMid 120
  WingLOut 100
  WingRIn 150
  WingRMid 120
  WingROut 100
  Flap01 50
  Flap02 50
  Flap03 50
  Flap04 50
[Engine]
  Engine0Family PrattWhitney_R-1830_Series(MOD):MyrskyII_FM
  Engine0SubModel Pratt-Whitney-R-1830-SC3-G/Twin Wasp/Myrsky-II
[Gear]
  H 1.614541
  Pitch 11.842
  SinkFactor 900.0
  SpringsStiffness 0.5
  TailStiffness 0.3
[Params]
  CriticalAOA 20.00
  CriticalCy 01.40
  CxCurvature 00.78
  CxStraightness 00.11
  CriticalAOAFlap 17.00
  CriticalCyFlap 01.70
  SpinTailAlpha 17.00
  SpinCxLoss 0.06
  SpinCyLoss 0.03
  Vyfac 0.98
  Tfac 1.05
  Vmin 150.0
  Vmax 470.0
  VmaxAllowed 750.0
  VmaxH 535.0
  HofVmax 4000.0
  VminFLAPS 120.0
  VmaxFLAPS 260.0
  Vz_climb 15.0
  V_climb 270.0
  T_turn 18.0
  V_turn 260.0
  K_max 10.5
  Cy0_max 0.15
  FlapsMult 1.0
  FlapsAngSh 10.0
  ReferenceWeight -21.0
  G_class_coeff 20.0
  G_class 11.0
  Range 600.0
  CruiseSpeed 350.0
  SensYaw 0.45
  SensPitch 0.50
  SensRoll 0.40
[Polares]  // Профиль NASA-23015-2309 аналог FW-190A (близкая к дефолту 4.09)
  lineCyCoeff 0.085      // Cy-8* - 0.68:8       
  AOAMinCx_Shift 0.50    // Cma-8* - 0.17
  Cy0_0 0.15             // Cy0_0 0.09 + заклинение крыла ~ 1*
  AOACritH_0 20.0
  AOACritL_0 -16.0
  CyCritH_0 1.40
  CyCritL_0 -0.88
  CxMin_0 0.0225
  parabCxCoeff_0 4.3E-4  // аналог FW-190A (близкая к дефолту 4.09)
  Cy0_1 0.72
  AOACritH_1 16.8
  AOACritL_1 -23.0       
  CyCritH_1 1.70          // аналог FW-190A (близкая к дефолту 4.09)
  CyCritL_1 -0.74         // аналог FW-190A (близкая к дефолту 4.09)
  CxMin_1 0.094           // если закрылок 1.7 кв.м. Cx по профилю 0.0715  
  parabCxCoeff_1 5.8E-4   // аналог FW-190A (близкая к дефолту 4.09)
  parabAngle 5.0
  Decline 0.008
  maxDistAng 35.0
  draw_graphs 0   
  mc3 -19.712,-12.743,-40.268,-43.838,-48.483,-18.345,-10.693,-5.3299
  mc4 34.553,34.677,282.28,732.17,310.51,131.69,89.944,61.433
  mm 0.685,0.738,0.759,0.769,0.747,0.688,0.633,0.583
  mz 0.291,0.256,0.115,0.059,0.105,0.123,0.126,0.117
[SOUND]
  Engine fw_190
  Prop fw_prop
  FeedType HYDRAULIC
  Start e_start
Читал:
https://plane-encyclopedia.com/ww2/vl-myrsky/
https://www.vlmyrsky.fi/en/21
Изменения:
улучшена отдача вмг.,
увеличено сопротивление - близкое к Фоке.,
переписана поляра и часть раздела [Params].,
исправлены шифт для выпуска закрылков и шасси.,
добавлено "отклонения триммера" руля направления.
------------------------
Приятных полётов!
Вложения
Тип файла: rar MyrskyII_FM 02-09-2022.rar (69.6 Кб, 206 просмотров)
Vasya вне форума   Ответить с цитированием
Старый 07.09.2022, 14:19   #9353
Vasya
Звичайна людина на Землі
 
Аватар для Vasya
 
Регистрация: 06.11.2011
Адрес: Україна, м.Київ, Печерський район, вул. Кіквідзе
Сообщений: 8,365
Радость

Отбросил поляру ОМ-овскую для Видлкета в корзину.
Перевёл на стандарт НАСА 2315/09 с нулевым углом заклинения.
Код:
[Aircraft]
  Type 1
  Crew 1
  Wingspan 11.5824
  Length 8.8138
  Seaplane 0
  Canard 0
  Jet 0
  JetHiV 0
[Mass]
  Empty 2401.0
  TakeOff 3128.0
  Oil 34.0
  Fuel 400.0
  Nitro 0.0
[Controls]
  CAileron 1
  CAileronTrim 1
  CElevator 1
  CElevatorTrim 1
  CRudder 1
  CRudderTrim 1
  CFlap 1
  CFlapPos 3
  CFlapStage0 15
  CFlapStage1 30
  CFlapStageMax 50
  CDiveBrake 0
  CInterceptor 0
  CEngine 1
  CVectoredThrust 0
  CUndercarriage 1
  CLockTailwheel 1
  CStabilizer 0
  CArrestorHook 1
  CWingFold 0
  CCockpitDoor 1
  CDifferentialBrakes 1
  CockpitDoorPeriod 3.0
  WingPeriod 6.0
  CAileronThreshold 400.0
  CRudderThreshold 420.0
  CElevatorThreshold 440.0
  DefaultAileronTrim -0.0020
  DefaultElevatorTrim 0.02
  DefaultRudderTrim 0.067
[Squares]
  Wing 24.1548
  Aileron 1.2319
  Flap 2.75922
  Stabilizer 2.8270
  Elevator 1.7298546
  Keel 1.22632
  Rudder 0.87143
  Wing_In 4.2
  Wing_Mid 4.0
  Wing_Out 3.8774
  AirbrakeCxS 0.0
[Arm]
  Aileron 4.16
  Flap 1.67
  Stabilizer 5.4
  Keel 5.6
  Elevator 5.80
  Rudder 6.2
  Wing_In 1.65
  Wing_Mid 4.16
  Wing_Out 5.41
  Wing_V 5.5
  GCenter 0.05
  GCenterZ 0.00
  GC_AOA_Shift 0.41     // MAC 28.2
  GC_Flaps_Shift 0.15
  GC_Gear_Shift -0.015
[Toughness]
  AroneL 50
  AroneR 50
  CF 500
  Engine1 350
  Engine2 350
  Engine3 350
  Engine4 350
  GearL2 200
  GearR2 200
  Keel1 80
  Keel2 100
  Nose 80
  Oil 80
  Rudder1 80
  Rudder2 100
  StabL 80
  StabR 100
  Tail1 150
  Tail2 180
  Turret1B 100
  Turret2B 100
  Turret3B 100
  Turret4B 100
  Turret5B 100
  Turret6B 100
  VatorL 80
  VatorR 100
  WingLIn 150
  WingLMid 100
  WingLOut 100
  WingRIn 150
  WingRMid 100
  WingROut 100
  Flap01 50
  Flap02 50
  Flap03 50
  Flap04 50
[Engine]
  Engine0Family PrattWhitney_R-1830_Series(MOD):F4F-NEW_FM
  Engine0SubModel R-1830-86/Twin-Wasp/DF/F4F-3
[Gear]
  H 1.614541
  Pitch 11.842
  SinkFactor 3500.0
  SpringsStiffness 0.5
  TailStiffness 0.3
[Params]
  CriticalAOA 22.00
  CriticalCy 01.36
  CxCurvature 00.70
  CxStraightness 00.072
  CriticalAOAFlap 18.00
  CriticalCyFlap 01.90
  SpinTailAlpha 17.00
  SpinCxLoss 0.06
  SpinCyLoss 0.02
  Vyfac 0.98
  Tfac 1.05
  Vmin 150.0
  Vmax 443.0
  VmaxAllowed 825.0
  VmaxH 535.0
  HofVmax 6100.0
  VminFLAPS 140.0
  VmaxFLAPS 260.0
  Vz_climb 14.0
  V_climb 270.0
  T_turn 30.0
  V_turn 350.0
  FlapsMult 1.0
  FlapsAngSh 4.0
  K_max 10.5
  Cy0_max 0.10
  G_class_coeff 20.0
  G_class 12.0
  ReferenceWeight -24.0
  Range 1300.0
  CruiseSpeed 310.0
  SensYaw 0.43
  SensPitch 0.63
  SensRoll 0.32
[Polares]
  lineCyCoeff 0.085
  AOAMinCx_Shift 0.7
  Cy0_0 0.09
  AOACritH_0 20.0
  AOACritL_0 -18.0
  CyCritH_0 1.30
  CyCritL_0 -0.85
  CxMin_0 0.0188
  parabCxCoeff_0 4.2E-4
  Cy0_1 0.74            // Flap - 43* / Flap - 60* - Cy0_1 0.85    
  AOACritH_1 16.50
  AOACritL_1 -23.0
  CyCritH_1 1.65
  CyCritL_1 -0.74
  CxMin_1 0.074         // Cx_flap 0.055 + CxMin 0.019 = 74
  parabCxCoeff_1 5.9E-4
  parabAngle 5.0
  Decline 0.006
  maxDistAng 30.0
  draw_graphs 0
  mc3 -20.008,-11.698,-17.665,18.474,-44.48,-11.747,-16.264,-35.084
  mc4 35.874,29.815,108.83,28.659,282.28,89.944,119.72,256.62
  mm 0.682,0.742,0.774,0.781,0.751,0.694,0.635,0.571
  mz 0.287,0.271,0.148,0.086,0.107,0.133,0.12,0.099
[SOUND]
  Engine Std
Летает вообще по другому - не похоже на дефолт.
Кот стал похож на велосипед Зайчик с дополнительными колёсиками.
Крутиш педали - едет, не крутишь не едет.
На этом палубнике даже 18-и летние курсанты смогли бы летать.
Хотя на посадке немного пригуч.

Последний раз редактировалось Vasya; 08.09.2022 в 05:28. Причина: исправление ошибок
Vasya вне форума   Ответить с цитированием
Старый 08.09.2022, 17:26   #9354
Vasya
Звичайна людина на Землі
 
Аватар для Vasya
 
Регистрация: 06.11.2011
Адрес: Україна, м.Київ, Печерський район, вул. Кіквідзе
Сообщений: 8,365
Радость

Полностью переписал мотор для ФМ-2.
Код:
[Wright-Cyclone-R-1820-56W/DF/FM-2]
  Type Radial
  Autonomous 1
  Cylinders 14
  Extinguishers 4
  Carburetor 1
  Direction Right
  HorsePowers 1300.0          // 46.7Hg - 1300Hp
  BoostFactor 1.0
  WEPBoostFactor 1.13463      // 53.2Hg - 1475Hp
  cAfterburner 1
  AfterburnerType 9 
  cMix 1
  MixerType 2
  MixerAltitude 3400.0
  cProp 1
  PropMass 150.0
  RPMMin 200
  RPMNom 2600.0
  RPMMax 2600.0
  RPMMaxAllowed 3060.0
  Reductor 0.6667     
  PropDiameter 3.0
  PropAnglerType 2
  PropAnglerSpeed 0.080
  PropAnglerMinParam 1733.42
  PropAnglerMaxParam 2600.0
  PropAnglerAfterburnerParam 2700.0
  PropPhiMin 23.0     
  PropPhiMax 53.0     
  PropAoA0 11.0
  Voptimal 330.0
  cCompressor 1
  CompressorType 1
  CompressorSteps 2
  CompressorPAt0 0.55
  CompressorRPMCurvature 7.0
  CompressorPMax 1.8319               // 53.2Hg
  CompressorAltitude0 990.0           // 46.7Hg 3250ft
  CompressorMultiplier0 1.0154        // 46.7Hg 3250ft - 1320Hp
  CompressorBaseMultiplier0 1.0154 
  CompressorAltitude1 4000.0          // 46.7Hg 13200ft/4000m - 1150Hp           
  CompressorMultiplier1 0.8850         
  CompressorBaseMultiplier1 0.8154    // 44.5Hg 15300ft/4665m  - 1060Hp 
  CompressorRPMP0 1800.0
  CompressorRPMPMax 2700.0
  CompressorMaxATARPM 1.60            // 46.7Hg
  CompressorSpeedManifold 0.65
  CompressorRPM0 450
  CompressorATA0 0.50
  CompressorRPM1 1200
  CompressorATA1 0.688
  CompressorRPM2 1400
  CompressorATA2 0.76
  CompressorRPM3 1600
  CompressorATA3 0.82
  CompressorRPM4 1800
  CompressorATA4 0.895
  CompressorRPM5 2000
  CompressorATA5 1.00
  CompressorRPM6 2200
  CompressorATA6 1.07        // 31Hg
  CompressorRPM7 2400
  CompressorATA7 1.3085      // 38Hg
  CompressorRPM8 2500
  CompressorATA8 1.48        // 43Hg
  CompressorRPM9 2600
  CompressorATA9 1.60        // 46.7Hg
  DisP0x 2600
  DisP0y 0
  DisP1x 0
  DisP1y 50
  cRadiator 1
  TESPEED 0.021
  TWATERMAXRPM 186
  TOILINMAXRPM 70
  TOILOUTMAXRPM 90
  MAXRPMTIME 600
  MINRPMTIME 999
  TWATERMAX 232
  TWATERMIN 130
  TOILMAX 120
  TOILMIN 40

  FuelConsumptionP0 = 0.235f
  FuelConsumptionP05 = 0.205f
  FuelConsumptionP1 = 0.296f
  FuelConsumptionPMAX = 0.315f
Есть график мощности и таблица из репорта fm-2-16169.pdf.
Возможна коррекция второй ступени немного.
ФМ.
Код:
[Aircraft]
  Type 1
  Crew 1
  Wingspan 11.6
  Length 8.8
  Seaplane 0
  Canard 0
  Jet 0
  JetHiV 0
[Mass]
  Empty 2477.0
  TakeOff 3365.0
  Oil 34.0
  Fuel 392.0
  Nitro 29.7
[Controls]
  CAileron 1
  CAileronTrim 1
  CElevator 1
  CElevatorTrim 1
  CRudder 1
  CRudderTrim 1
  CFlap 1
  CFlapPos 3
  CFlapStage0 15
  CFlapStage1 30
  CFlapStageMax 50
  CDiveBrake 0
  CInterceptor 0
  CEngine 1
  CVectoredThrust 0
  CUndercarriage 1
  CLockTailwheel 1
  CStabilizer 0
  CArrestorHook 1
  CWingFold 0
  CCockpitDoor 1
  CDifferentialBrakes 1
  CockpitDoorPeriod 3.0
  WingPeriod 6.0
  CAileronThreshold 400.0
  CRudderThreshold 420.0
  CElevatorThreshold 440.0
  DefaultAileronTrim -0.0020
  DefaultElevatorTrim 0.02
  DefaultRudderTrim 0.068
[Squares]
  Wing 24.1548
  Aileron 1.2319
  Flap 2.75922
  Stabilizer 2.8270
  Elevator 1.7298546
  Keel 1.52        // 1.22632
  Rudder 1.1       // 0.87143
  Wing_In 4.2
  Wing_Mid 4.0
  Wing_Out 3.8774
  AirbrakeCxS 0.0
[Arm]
  Aileron 4.16
  Flap 1.67
  Stabilizer 5.4
  Keel 5.6
  Elevator 5.80
  Rudder 6.2
  Wing_In 1.65
  Wing_Mid 4.16
  Wing_Out 5.41
  Wing_V 5.5
  GCenter 0.05
  GCenterZ 0.00
  GC_AOA_Shift 0.49     // MAC 29.8
  GC_Flaps_Shift 0.15
  GC_Gear_Shift -0.02
[Toughness]
  AroneL 50
  AroneR 50
  CF 500
  Engine1 350
  Engine2 350
  Engine3 350
  Engine4 350
  GearL2 200
  GearR2 200
  Keel1 80
  Keel2 100
  Nose 80
  Oil 80
  Rudder1 80
  Rudder2 100
  StabL 80
  StabR 100
  Tail1 150
  Tail2 180
  Turret1B 100
  Turret2B 100
  Turret3B 100
  Turret4B 100
  Turret5B 100
  Turret6B 100
  VatorL 80
  VatorR 100
  WingLIn 150
  WingLMid 100
  WingLOut 100
  WingRIn 150
  WingRMid 100
  WingROut 100
  Flap01 50
  Flap02 50
  Flap03 50
  Flap04 50
[Engine]
  Engine0Family Wright_Cyclone-1820(MOD):F4F-NEW_FM
  Engine0SubModel Wright-Cyclone-R-1820-56W/DF/FM-2
[Gear]
  H 1.614541
  Pitch 11.842
  SinkFactor 3500.0
  SpringsStiffness 0.5
  TailStiffness 0.3
[Params]
  CriticalAOA 22.00
  CriticalCy 01.37
  CxCurvature 00.70
  CxStraightness 00.072
  CriticalAOAFlap 18.00
  CriticalCyFlap 01.90
  SpinTailAlpha 17.00
  SpinCxLoss 0.06
  SpinCyLoss 0.02
  Vyfac 0.98
  Tfac 1.05
  Vmin 150.0
  Vmax 483.0
  VmaxAllowed 825.0
  VmaxH 523.0
  HofVmax 6000.0
  VminFLAPS 140.0
  VmaxFLAPS 260.0
  Vz_climb 14.0
  V_climb 270.0
  T_turn 30.0
  V_turn 350.0
  FlapsMult 1.0
  FlapsAngSh 4.0
  K_max 10.5
  Cy0_max 0.10
  G_class_coeff 20.0
  G_class 12.0
  ReferenceWeight -24.0
  Range 1300.0
  CruiseSpeed 310.0
  SensYaw 0.43
  SensPitch 0.63
  SensRoll 0.32
[Polares]
  lineCyCoeff 0.085
  AOAMinCx_Shift 0.7
  Cy0_0 0.10
  AOACritH_0 20.0
  AOACritL_0 -18.0
  CyCritH_0 1.30
  CyCritL_0 -0.85
  CxMin_0 0.0186
  parabCxCoeff_0 4.2E-4
  Cy0_1 0.74            // Flap - 43* / Flap - 60* - Cy0_1 0.85    
  AOACritH_1 16.50
  AOACritL_1 -23.0
  CyCritH_1 1.65
  CyCritL_1 -0.74
  CxMin_1 0.074         // Cx_flap 0.055 + CxMin 0.019 = 74
  parabCxCoeff_1 5.9E-4
  parabAngle 5.0
  Decline 0.006
  maxDistAng 30.0
  draw_graphs 0
  mc3 -20.008,-11.698,-17.665,18.474,-44.48,-11.747,-16.264,-35.084
  mc4 35.874,29.815,108.83,28.659,282.28,89.944,119.72,256.62
  mm 0.682,0.742,0.774,0.781,0.751,0.694,0.635,0.571
  mz 0.287,0.271,0.148,0.086,0.107,0.133,0.12,0.099
[SOUND]
  Engine Std
Миниатюры
Нажмите на изображение для увеличения
Название: Wright-Cyclone-R-1820-56.jpg
Просмотров: 160
Размер:	168.2 Кб
ID:	72459   Нажмите на изображение для увеличения
Название: Wright-Cyclone-R-1820-56-tab.jpg
Просмотров: 164
Размер:	410.2 Кб
ID:	72460  

Последний раз редактировалось Vasya; 08.09.2022 в 21:31. Причина: исправление ошибок
Vasya вне форума   Ответить с цитированием
Старый 09.09.2022, 13:12   #9355
Vasya
Звичайна людина на Землі
 
Аватар для Vasya
 
Регистрация: 06.11.2011
Адрес: Україна, м.Київ, Печерський район, вул. Кіквідзе
Сообщений: 8,365
Радость

Коррекция Выдлкетов движется потихоньку.
Вчера отрегулировал код для тахометра и наддува.
В дефолте показания приборов немного завышались.
Теперь норма.
С коррекцией моторов по документах наддув теперь правильно
отражается показаниями прибора АТА.
Код с коррекцией.
Код:
if((fm.AS.astateCockpitState & 0x40) == 0)
mesh.chunkSetAngles("Z_Pres1", 0.0F, cvt(fm.EI.engines[0].getManifoldPressure(), 0.3386378F, 1.693189F, 0.0F, 334F), 0.0F);
mesh.chunkSetAngles("Z_RPM1", 0.0F, cvt(fm.EI.engines[0].getRPM(), 0.0F, 10000F, 0.0F, 350F), 0.0F);
На картинках видно, что на высоте 4600+ метров наддув 44.5Hg.,
обороты на тахометре 2600.
Это при наборе высоты, при максимальной скорости наддув немного
возрастёт от скоростного напора.
На высоте 1000 метров скорость ФМ-2 500 км. в час - радиатор 6, форсаж.
Миниатюры
Нажмите на изображение для увеличения
Название: 2022.09.09 09-56-23.jpg
Просмотров: 206
Размер:	700.9 Кб
ID:	72466   Нажмите на изображение для увеличения
Название: 2022.09.09 09-56-29.jpg
Просмотров: 198
Размер:	699.5 Кб
ID:	72467  

Последний раз редактировалось Vasya; 09.09.2022 в 13:37.
Vasya вне форума   Ответить с цитированием
Старый 15.09.2022, 03:30   #9356
Vasya
Звичайна людина на Землі
 
Аватар для Vasya
 
Регистрация: 06.11.2011
Адрес: Україна, м.Київ, Печерський район, вул. Кіквідзе
Сообщений: 8,365
Радость Коррекция мотора для Видлкета 41-42 годов

Привалило сезонной работы, но "правки" для Видл-кетов продолжаются.
Перепроверил Пратт-Уитни для Ф4Ф3/4 - от версии 2020 года отличия
будут минимальные - скорректировал наддув по высотам.
Код:
[R-1830-86/Twin-Wasp/DF/F4F-4]
  Type Radial
  Autonomous 1
  Cylinders 14
  Extinguishers 4
  Carburetor 1
  Direction Right
  HorsePowers 1100.0
  BoostFactor 1.0
  WEPBoostFactor 1.091
  cAfterburner 0
  AfterburnerType 10 
  cMix 1
  MixerType 2
  MixerAltitude 2000.0
  cProp 1
  PropMass 150.0
  RPMMin 200
  RPMNom 2550.0
  RPMMax 2550.0
  RPMMaxAllowed 3060.0
  Reductor 0.6667     
  PropDiameter 3.0
  PropAnglerType 2
  PropAnglerSpeed 0.090
  PropAnglerMinParam 1700.085
  PropAnglerMaxParam 2550.0
  PropAnglerAfterburnerParam 2700.0
  PropPhiMin 23.0     
  PropPhiMax 53.0    
  PropAoA0 11.0
  Voptimal 330.0
  cCompressor 1
  CompressorType 1
  CompressorSteps 3
  CompressorPAt0 0.5
  CompressorRPMCurvature 7.0
  CompressorPMax 1.62                    //  47Hg
  CompressorAltitude0 1050.0             // 3450ft            
  CompressorMultiplier0 1.0              // 3450ft   45Hg - 1200Hp   
  CompressorBaseMultiplier0 1.0          // 3450ft   43Hg - 1100Hp
  CompressorAltitude1 3810.0             // 12500ft               
  CompressorMultiplier1 0.958333      
  CompressorBaseMultiplier1 0.95455      // 12500ft  43Hg - 1050Hp
  CompressorAltitude2 5944.0             // 19500ft  43Hg               
  CompressorMultiplier2 0.875            // 21000ft  43Hg - 1000Hp
  CompressorBaseMultiplier2 0.909        // 19500ft  43Hg - 1000Hp
  CompressorRPMP0 700.0
  CompressorRPMPMax 2700.0
  CompressorMaxATARPM 1.48               //  43Hg
  CompressorSpeedManifold 0.65
  CompressorRPM0 450
  CompressorATA0 0.40
  CompressorRPM1 1000
  CompressorATA1 0.60
  CompressorRPM2 1200
  CompressorATA2 0.65
  CompressorRPM3 1600
  CompressorATA3 0.90
  CompressorRPM4 1800
  CompressorATA4 1.00
  CompressorRPM5 2000
  CompressorATA5 1.10
  CompressorRPM6 2200
  CompressorATA6 1.20
  CompressorRPM7 2400
  CompressorATA7 1.30
  CompressorRPM8 2550
  CompressorATA8 1.48
  DisP0x 2550
  DisP0y 0
  DisP1x 0
  DisP1y 50
  cRadiator 1
  TESPEED 0.021
  TWATERMAXRPM 186
  TOILINMAXRPM 70
  TOILOUTMAXRPM 90
  MAXRPMTIME 600
  MINRPMTIME 999
  TWATERMAX 232
  TWATERMIN 130
  TOILMAX 120
  TOILMIN 40

  FuelConsumptionP0 = 0.235f
  FuelConsumptionP05 = 0.205f
  FuelConsumptionP1 = 0.250f
  FuelConsumptionPMAX = 0.285f
Поскольку в нашем древнем коде позиция компрессора "нейтраль"
не предусмотрена, то до 3500футов/1000 метров будет первая скорость нагнетателя, до 3800 метров вторая скорость, а до 5944 метра "третья скорость" - в кокпите есть ручка для переключения скоростей - она двигается.
По наддуву тоже некоторый компромисс - в реале он
колеблется +- 0.5-1Hg в зависимости от положения скорости нагнетателя.
Наддув переводил в техническую атмосферу вот этой программой:
https://www.translatorscafe.com/unit...rcury%20(0°C)/
Высотность вот этой:
https://www.unitjuggler.com/перевод-....html?val=3500
Мощность на второй ступени так же будет корректироваться.
У ранних Видлкетов винт имел "насадки интересной формы",
У поздних уже был более "стандартный" винт.
Возможно из-за несовершенного винта на средних и больших высотах
немного падала эффективность и снимаемая мощность была меньше, чем у земли.
(Поэтому мощность будет "подганяться" под требуемую скорость
по документам испытаний.)
-----------------------------------
Коррекция мощности после расчётов не понадобилась.
Ф4Ф3 на высоте 22000 футов показал в среднем 530 км. в час.
Ф4Ф4 на высоте 6000 метров показал около 517 км. в час.
----------------------
И всё таки лучше сделать исторично - виртуальных ступеней
нагнетателя будет 3.
---------------------------
Читаю:
https://warspot.ru/4797-tsveta-voenn...redizemnomorie
https://war-book.ru/f4f-wildcat-istr...firmy-grumman/
https://ru.wikipedia.org/wiki/Grumman_F4F_Wildcat
https://www.warbirdforum.com/cyclone.htm
Миниатюры
Нажмите на изображение для увеличения
Название: Pratt - Whitney R-1830-86Twin-Wasp.jpg
Просмотров: 165
Размер:	372.1 Кб
ID:	72503   Нажмите на изображение для увеличения
Название: Pratt - Whitney R-1830-86Twin-Wasp-1.jpg
Просмотров: 161
Размер:	312.9 Кб
ID:	72504   Нажмите на изображение для увеличения
Название: F4F3--ЛТХ.jpg
Просмотров: 165
Размер:	2.52 Мб
ID:	72505   Нажмите на изображение для увеличения
Название: F4F4--ЛТХ.jpg
Просмотров: 152
Размер:	2.19 Мб
ID:	72506   Нажмите на изображение для увеличения
Название: F4F4--ЛТХ--скан документа.jpg
Просмотров: 161
Размер:	446.0 Кб
ID:	72507  


Последний раз редактировалось Vasya; 17.09.2022 в 03:42. Причина: дописка текста
Vasya вне форума   Ответить с цитированием
Старый 17.09.2022, 11:05   #9357
andrey65
Модератор
 
Аватар для andrey65
 
Регистрация: 05.11.2007
Адрес: Кемеровская область
Сообщений: 7,643
По умолчанию

После долгого шаманства заставил работать ФМ на мирски, но для Блока 152 - никак. Все в БАТ. Для Мирски, кстати, ФМ очень хороша - почти точно соответствует ТТХ.
Интересно, в игре прописано сопротивление открытого фонаря?

Последний раз редактировалось andrey65; 17.09.2022 в 11:49.
andrey65 вне форума   Ответить с цитированием
Старый 17.09.2022, 15:38   #9358
Vasya
Звичайна людина на Землі
 
Аватар для Vasya
 
Регистрация: 06.11.2011
Адрес: Україна, м.Київ, Печерський район, вул. Кіквідзе
Сообщений: 8,365
Радость

Цитата:
Сообщение от andrey65 Посмотреть сообщение
После долгого шаманства заставил работать ФМ на мирски, но для Блока 152 - никак. Все в БАТ. ...........
Интересно, в игре прописано сопротивление открытого фонаря?
Игра, к сожалению, сопротивление открытого фонаря не считает.
Ещё есть, вернее нету возможности выставить сопротивление
при открытии радиаторов и створок капота - на всех усреднённое Сх.
------------------------------
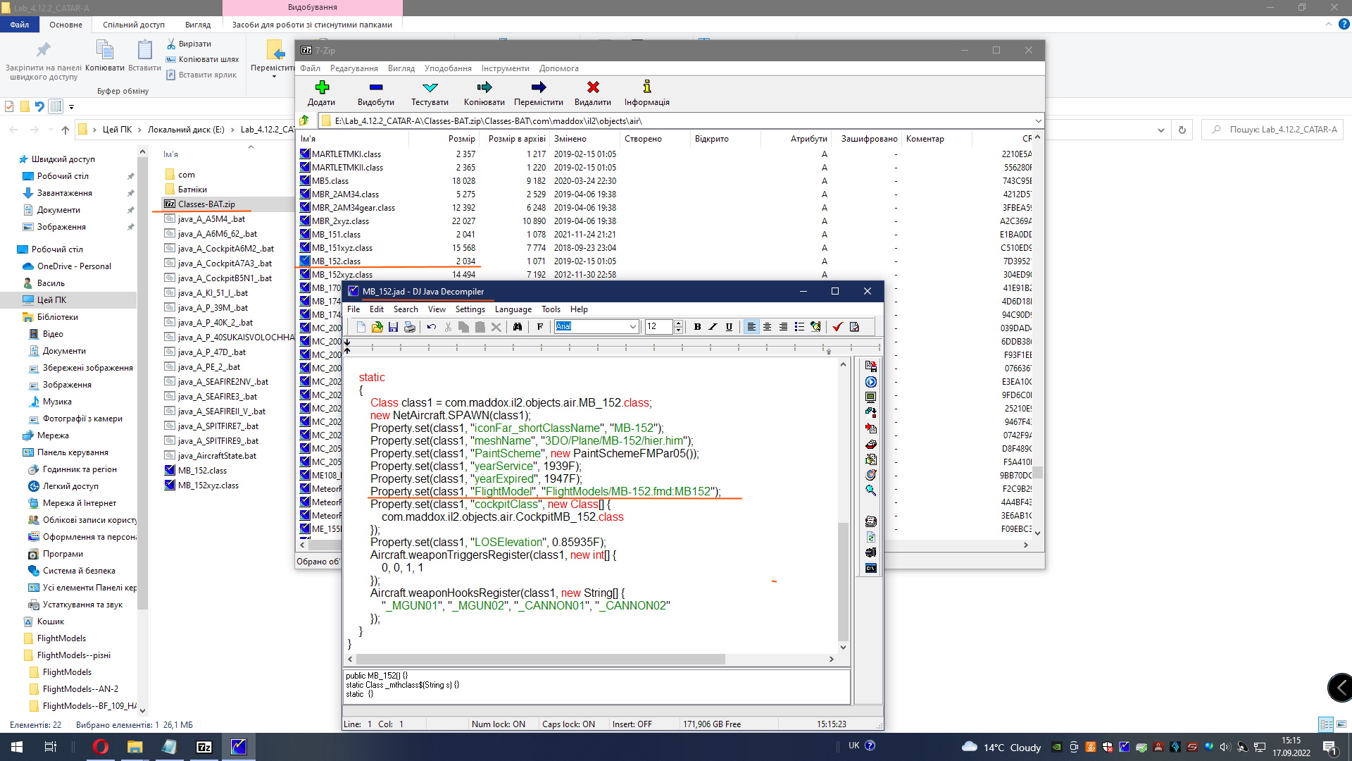
Для Блоха фм называется точно так, как и в моде, и в BAT.
В BAT в папке, где складывают фм должна быть оригинальная
от 12 или 13 года.
Её нужно заменить на новую - по идее Блох будет летать по новому.
------------------------------
Так же приступил к настройке Марлетов(1/2).
Моторы есть - нужно только провести тесты на управляемость.
Если смотреть характеристики не в мурзилках, то Видлкеты попадают почти точно в лтх из документов испытаний.
Главное - точно перенести данные моторов в емд.
Миниатюры
Нажмите на изображение для увеличения
Название: FlightModels MB-152.fmd.jpg
Просмотров: 146
Размер:	629.7 Кб
ID:	72508   Нажмите на изображение для увеличения
Название: FlightModels  MB-152.fmd.jpg
Просмотров: 159
Размер:	490.4 Кб
ID:	72509  
Vasya вне форума   Ответить с цитированием
Старый 17.09.2022, 15:45   #9359
andrey65
Модератор
 
Аватар для andrey65
 
Регистрация: 05.11.2007
Адрес: Кемеровская область
Сообщений: 7,643
По умолчанию

Цитата:
Сообщение от Vasya Посмотреть сообщение
Для Блоха фм называется точно так, как и в моде, и в BAT. В BAT в папке, где складывают фм должна быть оригинальная
от 12 или 13 года.
Её нужно заменить на новую - по идее Блох будет летать по новому.
Так и сделал. Но с мирски получилось, его папка FlightModels заработала, а у блока куда кидать папкe FM? отдельно закинутая в папку Classes-FM - не помогает, и к Мирски закидывал - замена файта фм MB152 не достаточна.
andrey65 вне форума   Ответить с цитированием
Старый 17.09.2022, 15:54   #9360
Vasya
Звичайна людина на Землі
 
Аватар для Vasya
 
Регистрация: 06.11.2011
Адрес: Україна, м.Київ, Печерський район, вул. Кіквідзе
Сообщений: 8,365
Смущение

Цитата:
Сообщение от andrey65 Посмотреть сообщение
Так и сделал.
Но с мирски получилось, его папка FlightModels заработала, а у блока
куда кидать папкe FM? отдельно закинутая в папку Classes-FM -
не помогает, и к Мирски закидывал - замена файта фм MB152
не достаточна.
В BAT должно показывать триммирование.
Вот так прописано в фм:
Код:
  DefaultAileronTrim 0.0125
  DefaultElevatorTrim 0.012
  DefaultRudderTrim 0.0655
Если покажет такие цыфры - значит фм включилась.
Вообще в BAT Блох встроен, но в том классе, что мне дали из 4.0,
ссылка на отдельную фм, поэтому замена фм должна помочь.
Навеное будем спрашивать Молву как правильно "всунуть" новую
фм для Блоха-152.
Vasya вне форума   Ответить с цитированием
Ответ


Здесь присутствуют: 3 (пользователей: 0 , гостей: 3)
 
Опции темы Поиск в этой теме
Поиск в этой теме:

Расширенный поиск
Опции просмотра

Ваши права в разделе
Вы не можете создавать новые темы
Вы не можете отвечать в темах
Вы не можете прикреплять вложения
Вы не можете редактировать свои сообщения

BB коды Вкл.
Смайлы Вкл.
[IMG] код Вкл.
HTML код Выкл.

Быстрый переход


Текущее время: 21:29. Часовой пояс GMT +3.


Powered by vBulletin® Version 3.8.4
Copyright ©2000 - 2025, Jelsoft Enterprises Ltd. Перевод: zCarot
Рейтинг@Mail.ru