AviaSkins.Forums

Вернуться   AviaSkins.Forums > Основные разделы > Моды для Ил-2 > Карты, страны, континенты > Ready to DL

Важная информация

Ответ
 
Опции темы Поиск в этой теме Опции просмотра
Старый 22.07.2012, 15:28   #21
Remontnik
Местный
 
Аватар для Remontnik
 
Регистрация: 06.08.2010
Сообщений: 1,624
По умолчанию

Цитата:
Сообщение от Uzin Посмотреть сообщение
Фрикшн мод сглаживает пространство аеродрома, так што возможна посадка и без Невидимых Плит (Бланк Платес).


Добавляет некоторые дороги, вкл. железнодорожных, без него вы не увидите комплетных вокзалов например.


Содержит башни для постройки складного замка, в г. Мир например.
Понятно. Спасибо. Сейчас проверю, работают они у меня или нет.
__________________
Не ремонтируй то, что работает!
Remontnik вне форума   Ответить с цитированием
Старый 22.07.2012, 16:50   #22
Remontnik
Местный
 
Аватар для Remontnik
 
Регистрация: 06.08.2010
Сообщений: 1,624
По умолчанию

Вот замок в г.Мир и Брестская крепость (5.45).
Миниатюры
Нажмите на изображение для увеличения
Название: grab0000.jpg
Просмотров: 780
Размер:	569.6 Кб
ID:	21625   Нажмите на изображение для увеличения
Название: grab0001.jpg
Просмотров: 815
Размер:	488.3 Кб
ID:	21626  
__________________
Не ремонтируй то, что работает!
Remontnik вне форума   Ответить с цитированием
Старый 22.07.2012, 17:20   #23
Uzin
В пожизненном отпуске
 
Аватар для Uzin
 
Регистрация: 15.02.2009
Адрес: Прага
Сообщений: 2,293
По умолчанию

А вот Мирский замок со веми башнями. Если и не похоже, а то ето франкенобьект, сложен из дефолта , если умеете, сделайте лучше, или посоветуйте, как лучше сделать.



Я тестил шесть вариант Ила с етой картой, но ни в одной не тестил JGSME, ето за вами, если хочется, напишите свойи познания, все будут рады.
Uzin вне форума   Ответить с цитированием
Старый 22.07.2012, 20:35   #24
Remontnik
Местный
 
Аватар для Remontnik
 
Регистрация: 06.08.2010
Сообщений: 1,624
По умолчанию

00_Zuti_Friction_STD_410 положил в jsgmemods, а башни и дороги положил по адресу IL-2 Sturmovik Forgotten Battles\Files\3do. Теперь все башни в замке появились.
Полетал над Барановичами - здорово! Я там был два раза ещё в советское время.
Миниатюры
Нажмите на изображение для увеличения
Название: grab0000.jpg
Просмотров: 738
Размер:	613.9 Кб
ID:	21640   Нажмите на изображение для увеличения
Название: grab0001.jpg
Просмотров: 738
Размер:	706.4 Кб
ID:	21641  
__________________
Не ремонтируй то, что работает!

Последний раз редактировалось Remontnik; 22.07.2012 в 20:56.
Remontnik вне форума   Ответить с цитированием
Старый 23.07.2012, 01:40   #25
Resident74
Новичок
 
Регистрация: 29.04.2012
Сообщений: 19
По умолчанию

SOS!!!Помогите установить карту,прям вот проблема. Всё делаю по рэдми,но что то вот никак. Устанавливал Заполярье = 0,Устанавливал Донбасс - работает ток в простом редакторе.Кому не лень помогите плиз разобраться,а лучше посмотреть .через "ТаймВивьер" на мои "сторания" и если что то не так исправить.
Resident74 вне форума   Ответить с цитированием
Старый 23.07.2012, 11:43   #26
Uzin
В пожизненном отпуске
 
Аватар для Uzin
 
Регистрация: 15.02.2009
Адрес: Прага
Сообщений: 2,293
По умолчанию

Цитата:
Сообщение от Resident74 Посмотреть сообщение
SOS!!!Помогите установить карту,прям вот проблема. Всё делаю по рэдми,но что то вот никак. Устанавливал Заполярье = 0,Устанавливал Донбасс - работает ток в простом редакторе.Кому не лень помогите плиз разобраться,а лучше посмотреть .через "ТаймВивьер" на мои "сторания" и если что то не так исправить.
Напишите, пожалуйста:
1. на которой точно версии пытаетесь инсталить карту.
2. напишите точно, подробно, который файл в которую папку положил.
Иначе трудно Вам помочь. "ТаимВивера" у мня нет.
Uzin вне форума   Ответить с цитированием
Старый 23.07.2012, 13:03   #27
Resident74
Новичок
 
Регистрация: 29.04.2012
Сообщений: 19
По умолчанию Карта Беларусии

Нажмите на изображение для увеличения
Название: 01.JPG
Просмотров: 837
Размер:	65.8 Кб
ID:	21643

Нажмите на изображение для увеличения
Название: 02.JPG
Просмотров: 786
Размер:	71.4 Кб
ID:	21644

Нажмите на изображение для увеличения
Название: 03.JPG
Просмотров: 823
Размер:	72.9 Кб
ID:	21645

Нажмите на изображение для увеличения
Название: 04.JPG
Просмотров: 798
Размер:	81.0 Кб
ID:	21646

Нажмите на изображение для увеличения
Название: 05.JPG
Просмотров: 806
Размер:	141.8 Кб
ID:	21647

Нажмите на изображение для увеличения
Название: 06.JPG
Просмотров: 792
Размер:	149.8 Кб
ID:	21648

Нажмите на изображение для увеличения
Название: 07.JPG
Просмотров: 782
Размер:	116.1 Кб
ID:	21649

Нажмите на изображение для увеличения
Название: 08.JPG
Просмотров: 763
Размер:	89.4 Кб
ID:	21650

Нажмите на изображение для увеличения
Название: 09.JPG
Просмотров: 787
Размер:	149.1 Кб
ID:	21651
Resident74 вне форума   Ответить с цитированием
Старый 23.07.2012, 13:06   #28
Resident74
Новичок
 
Регистрация: 29.04.2012
Сообщений: 19
По умолчанию

Вот,как то так). Версия 4.11.1

Последний раз редактировалось Resident74; 23.07.2012 в 13:21.
Resident74 вне форума   Ответить с цитированием
Старый 23.07.2012, 13:42   #29
andrey65
Модератор
 
Аватар для andrey65
 
Регистрация: 05.11.2007
Адрес: Кемеровская область
Сообщений: 7,809
По умолчанию

Цитата:
Сообщение от Uzin Посмотреть сообщение
Как-то не нашел Лесище на никакой карте на тобой указанном месте, только на юговосток от Слуцка . Можешь показать какую -то карту , кде тобой вспоминаемое Лесище, плз ?
Дочь отсканила страницы из книг Дмитрия Киенко про 122, 127 ИАП, 16 СБАП, то что касается аэродромов и прочего . имеющего прямое отношение к картам. Там схемы, описания и т.д.
Правда, сканы в разных форматах, но, надеюсь, кому надо, разберутся. Если что - пересканю.
Ссылка на архив - 13,5 мб
http://files.mail.ru/3DOTOL
andrey65 вне форума   Ответить с цитированием
Старый 23.07.2012, 14:42   #30
Uzin
В пожизненном отпуске
 
Аватар для Uzin
 
Регистрация: 15.02.2009
Адрес: Прага
Сообщений: 2,293
По умолчанию

Цитата:
Сообщение от andrey65 Посмотреть сообщение
Дочь отсканила страницы из книг Дмитрия Киенко про 122, 127 ИАП, 16 СБАП, то что касается аэродромов и прочего . имеющего прямое отношение к картам. Там схемы, описания и т.д.
Правда, сканы в разных форматах, но, надеюсь, кому надо, разберутся. Если что - пересканю.
Ссылка на архив - 13,5 мб
http://files.mail.ru/3DOTOL
Большое спасибо, также и дочери,
аеродромы нашел, внедряю.

Ух ты !
Да ты просто клад мне дал !
Иду поправлять Лиду, Лесище, и другие аеродромы, та и населенные пункты по возможности дефолта.

Последний раз редактировалось Uzin; 23.07.2012 в 16:12.
Uzin вне форума   Ответить с цитированием
Старый 23.07.2012, 14:43   #31
Karabas-Barabas
Местный
 
Регистрация: 08.02.2009
Сообщений: 2,078
Отправить сообщение для Karabas-Barabas с помощью ICQ
По умолчанию

Цитата:
Сообщение от Resident74 Посмотреть сообщение
Вот,как то так). Версия 4.11.1
По названиям папок невозможно определить правильность установки мода.
Надо - что там внутри лежит.
Karabas-Barabas вне форума   Ответить с цитированием
Старый 23.07.2012, 14:54   #32
Uzin
В пожизненном отпуске
 
Аватар для Uzin
 
Регистрация: 15.02.2009
Адрес: Прага
Сообщений: 2,293
По умолчанию

Цитата:
Сообщение от Resident74 Посмотреть сообщение
Вот,как то так). Версия 4.11.1
Я тестил 6 версий Ила, но не ету. Кажется, надо Вам попытаться самому, советую сперва сделать можливым прибавлять моды в ету версию, и потом строго следовать ридми по расположению файлов. По Вашим скинам, пока разглядел, не все точно.
По модам вообще для Вашей версии надо обратиться по ее знатокам здесь на Авиаскинс.
Uzin вне форума   Ответить с цитированием
Старый 23.07.2012, 15:01   #33
Resident74
Новичок
 
Регистрация: 29.04.2012
Сообщений: 19
По умолчанию

Цитата:
Сообщение от Karabas-Barabas Посмотреть сообщение
По названиям папок невозможно определить правильность установки мода.
Надо - что там внутри лежит.
Как вы поняли я в установке модов и карт не спец,поэтому и требуется помощь. Конечно лучше бы,если бы кто нибудь посмотрел глазом профи на мою "картину"
Resident74 вне форума   Ответить с цитированием
Старый 23.07.2012, 15:45   #34
Wotan
Cat The Slayer
 
Аватар для Wotan
 
Регистрация: 06.04.2007
Сообщений: 4,113
По умолчанию

Цитата:
Сообщение от Resident74 Посмотреть сообщение
Как вы поняли я в установке модов и карт не спец,поэтому и требуется помощь

Попробовал поставить карту на Ил2+HSFX6, создал миссию, всё сохранилось и загрузилось, но зданий на ней никаких нет, подлетел к какому-то филду- лежат посадочные "Т" и пару сеток- всё!
Раньше, когда-то получалось...
__________________
I know that it's evil. I know that it's got to be
Know I ain't doing much. Doing nothing means a lot to me

http://fineartamerica.com/profiles/vladimir-kamsky.html

"Бунт и авантюризм" (с) М.В.К.
Wotan вне форума   Ответить с цитированием
Старый 23.07.2012, 16:17   #35
Uzin
В пожизненном отпуске
 
Аватар для Uzin
 
Регистрация: 15.02.2009
Адрес: Прага
Сообщений: 2,293
По умолчанию

Цитата:
Сообщение от Wotan Посмотреть сообщение
Попробовал поставить карту на Ил2+HSFX6, создал миссию, всё сохранилось и загрузилось, но зданий на ней никаких нет, подлетел к какому-то филду- лежат посадочные "Т" и пару сеток- всё!
Раньше, когда-то получалось...
Некоторые населенные пункты совсем не заселены домиками, ето я писал, будет прибавлено в следующюм патче карты. Што касается мало обьектов на аеродромаx, во первых надо бы вам указать, который аеродром, во вторых, как писал выше Кarabas-Barabas, некоторые строители миссий предпочитают сами добавлять обекты. Нет такого, кто угодил бы всем.
Uzin вне форума   Ответить с цитированием
Старый 23.07.2012, 16:18   #36
Resident74
Новичок
 
Регистрация: 29.04.2012
Сообщений: 19
По умолчанию

Вот и я не могу понять в чём проблема.Редми всё прописано,устанавливаю по пунктам,а результат =0
Resident74 вне форума   Ответить с цитированием
Старый 23.07.2012, 16:22   #37
Uzin
В пожизненном отпуске
 
Аватар для Uzin
 
Регистрация: 15.02.2009
Адрес: Прага
Сообщений: 2,293
По умолчанию

Цитата:
Сообщение от Resident74 Посмотреть сообщение
Вот и я не могу понять в чём проблема.Редми всё прописано,устанавливаю по пунктам,а результат =0
А может, Ваша версия 4.11.1 совсем не пригодна для прибавления модов ? Я ето не иду изучать, бо как вам писал, ДТшники не предпочитают прибавку модов к их продукту.
Uzin вне форума   Ответить с цитированием
Старый 23.07.2012, 16:58   #38
Oknevas
Местный
 
Аватар для Oknevas
 
Регистрация: 23.03.2010
Сообщений: 241
По умолчанию

Иван,поздравляю с релизом, качаю, вечером оценю.

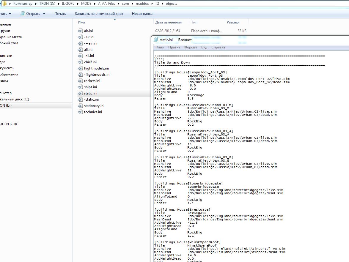
@Resident74 На пятом шоте файл all.ini находится в папке объекты, а должен быть в папке maps которая и отвечает за карты
Oknevas вне форума   Ответить с цитированием
Старый 23.07.2012, 17:08   #39
Resident74
Новичок
 
Регистрация: 29.04.2012
Сообщений: 19
По умолчанию

Ок! СПС сейчас попробую переместить
Resident74 вне форума   Ответить с цитированием
Старый 23.07.2012, 17:29   #40
Uzin
В пожизненном отпуске
 
Аватар для Uzin
 
Регистрация: 15.02.2009
Адрес: Прага
Сообщений: 2,293
По умолчанию

Цитата:
Сообщение от Oknevas Посмотреть сообщение
Иван,поздравляю с релизом, качаю, вечером оценю.
Привет !
Очень рад Тебья снова встретить !
Отпуск, што ли ? Здоровье, надеюсь, ОК ?
Uzin вне форума   Ответить с цитированием
Ответ


Здесь присутствуют: 1 (пользователей: 0 , гостей: 1)
 

Ваши права в разделе
Вы не можете создавать новые темы
Вы не можете отвечать в темах
Вы не можете прикреплять вложения
Вы не можете редактировать свои сообщения

BB коды Вкл.
Смайлы Вкл.
[IMG] код Вкл.
HTML код Выкл.

Быстрый переход


Текущее время: 10:52. Часовой пояс GMT +3.


Powered by vBulletin® Version 3.8.4
Copyright ©2000 - 2026, Jelsoft Enterprises Ltd. Перевод: zCarot
Рейтинг@Mail.ru