AviaSkins.Forums

Вернуться   AviaSkins.Forums > Основные разделы > Моды для Ил-2 > Первым делом, первым делом - самолеты

Важная информация

Ответ
 
Опции темы Поиск в этой теме Опции просмотра
Старый 12.05.2022, 04:23   #9241
Vasya
Звичайна людина на Землі
 
Аватар для Vasya
 
Регистрация: 06.11.2011
Адрес: Україна, м.Київ, Печерський район, вул. Кіквідзе
Сообщений: 8,522
Радость

Цитата:
Сообщение от andrey65 Посмотреть сообщение
Где он там? что-то много находится...
Для БАТ попробовать "исправленную" фм.
Куда ложить классы в БАТ - не знаю - нет у меня такой сборки.
Проверял в патче 4.12.2 - если будет нужно для других сборок,
- дам всю папку с 3До, которое насобирал из разных модов.
----------------------
Глаза сели очень и Омикрон душит, модами займусь немного позже.
Вложения
Тип файла: rar Do-217E-M_NEW-FM - BAT.rar (159.4 Кб, 285 просмотров)
Vasya вне форума   Ответить с цитированием
Старый 12.05.2022, 11:53   #9242
andrey65
Модератор
 
Аватар для andrey65
 
Регистрация: 05.11.2007
Адрес: Кемеровская область
Сообщений: 7,787
По умолчанию

Цитата:
Сообщение от Vasya Посмотреть сообщение
Для БАТ попробовать "исправленную" фм.
Куда ложить классы в БАТ - не знаю - нет у меня такой сборки.
Проверял в патче 4.12.2 - если будет нужно для других сборок,
- дам всю папку с 3До, которое насобирал из разных модов.
----------------------
Глаза сели очень и Омикрон душит, модами займусь немного позже.
Ни Е, ни К1, ни М на новую ФМ не реагируют в БАТ. Если судить по весу.
andrey65 вне форума   Ответить с цитированием
Старый 12.05.2022, 12:56   #9243
Vasya
Звичайна людина на Землі
 
Аватар для Vasya
 
Регистрация: 06.11.2011
Адрес: Україна, м.Київ, Печерський район, вул. Кіквідзе
Сообщений: 8,522
По умолчанию

Цитата:
Сообщение от andrey65 Посмотреть сообщение
Ни Е, ни К1, ни М на новую ФМ не реагируют в БАТ. Если судить по весу.
У всех есть форсажный режим мотора.
У модели М включается кнопкой.
Вес оставил дефолтный.
Vasya вне форума   Ответить с цитированием
Старый 12.05.2022, 13:05   #9244
andrey65
Модератор
 
Аватар для andrey65
 
Регистрация: 05.11.2007
Адрес: Кемеровская область
Сообщений: 7,787
По умолчанию

Цитата:
Сообщение от Vasya Посмотреть сообщение
У всех есть форсажный режим мотора.
У модели М включается кнопкой.
Вес оставил дефолтный.
Без разницы. У Е форсажа нет, у М1 включается рычагом газа
andrey65 вне форума   Ответить с цитированием
Старый 12.05.2022, 15:27   #9245
Vasya
Звичайна людина на Землі
 
Аватар для Vasya
 
Регистрация: 06.11.2011
Адрес: Україна, м.Київ, Печерський район, вул. Кіквідзе
Сообщений: 8,522
Радость

Цитата:
Сообщение от andrey65 Посмотреть сообщение
Без разницы. У Е форсажа нет, у М1 включается рычагом газа
Значит БАТ фм не увидел.
Вот мотор для Е-2 - форсаж автоматический.
Код:
[BMW-801MA/Do-217E]
  FuelPumpPress 1.4
  EngineAcceleration 6.0
  HorsePowers 1470.0                 //   1460.0+10 Л.С. - СКОРОСТНОЙ НАДДУВ 
  BoostFactor 1.0
  WEPBoostFactor 1.075
  cAfterburner 0
  AfterburnerType 10
  TowFactor 1.0
  Thrust 0
  cFeather 1  
  RPMMin 450
  RPMNom 2400.0
  RPMMax 2400.0
  RPMMaxAllowed 3000.0
  AnimationReductor 0.54167 
  Reductor 0.867                
  PropMass 210.0
  PropDiameter 3.2               // 3.9
  PropAnglerType 8
  PropAnglerSpeed 0.11
  PropAnglerMinParam 1300.0      
  PropAnglerMaxParam 2400.0
  PropAnglerAfterburnerParam 2550.0
  PropPhiMin 6.0                
  PropPhiMax 54.0                 
  PropAoA0 11.0
  Voptimal 320.0 
  CompressorType 1
  CompressorSteps 2
  CompressorPAt0 0.45
  CompressorRPMCurvature 4.0
  CompressorPMax 1.32
  CompressorAltitude0 2400.0             
  CompressorMultiplier0 1.018
  CompressorBaseMultiplier0 1.03425
  CompressorAltitude1 6200.0
  CompressorMultiplier1 0.87342        
  CompressorBaseMultiplier1 0.89726 
  CompressorRPMP0 2000.0
  CompressorRPMPMax 2700.0
  CompressorMaxATARPM 1.27     
  CompressorSpeedManifold 0.62
  CompressorRPM0 450
  CompressorATA0 0.40
  CompressorRPM1 1000
  CompressorATA1 0.60
  CompressorRPM2 1200
  CompressorATA2 0.65
  CompressorRPM3 1800
  CompressorATA3 0.95
  CompressorRPM4 2100
  CompressorATA4 1.10
  CompressorRPM5 2300
  CompressorATA5 1.15
  CompressorRPM6 2400
  CompressorATA6 1.27 
  CompressorRPM7 2550
  CompressorATA7 1.30
  CompressorRPM8 2700
  CompressorATA8 1.32       
  DisP0x 2400
  DisP0y 0
  DisP1x 0
  DisP1y 12
  cRadiator 1
  TESPEED 0.021
  TWATERMAXRPM 180
  TOILINMAXRPM 70
  TOILOUTMAXRPM 85
  MAXRPMTIME 180
  MINRPMTIME 999
  TWATERMAX 220  
  TWATERMIN 140
  TOILMAX 105
  TOILMIN 40
И фм для Доренье-217Е-2
Код:
[Aircraft]
  Type 2
  Crew 6
  Wingspan 19.00
  Length 17.00
  Seaplane 0
  Canard 0
  Jet 0
  JetHiV 0
  CrewFunction0 1
  CrewFunction1 3
  CrewFunction2 4
  CrewFunction3 6
  CrewFunction4 5
  CrewFunction5 5
[Mass]
  Empty 8860.0
  TakeOff 13550.0
  Oil 360.0
  Fuel 2072.0
[Controls]
  CAileron 1
  CAileronTrim 1
  CElevator 1
  CElevatorTrim 1
  CRudder 1
  CRudderTrim 1
  CFlap 1
  CFlapPos 3
  CDiveBrake 0
  CInterceptor 0
  CEngine 1
  CVectoredThrust 0
  CUndercarriage 1
  CLockTailwheel 1
  CStabilizer 0
  CArrestorHook 0
  CWingFold 0
  CBombBay 1
  CDifferentialBrakes 1
  CCockpitDoor 1
  CockpitDoorPeriod 3.2  
  GearPeriod 30.0 
  CAileronThreshold 350.0
  CRudderThreshold 400.0
  CElevatorThreshold 400.0
  DefaultAileronTrim -0.0035
  DefaultElevatorTrim -0.00
  DefaultRudderTrim 0.113
[Squares]
  Wing 56.60
  Aileron 2.19
  Flap 3.0
  Stabilizer 5.0
  Elevator 2.0
  Keel 3.78
  Rudder 2.0
  Wing_In 9.0
  Wing_Mid 9.0
  Wing_Out 10.3
  FuselageCxS 0.0
  AirbrakeCxS 0.08
[Arm]
  Aileron 7.5
  Flap 2.6
  Stabilizer 8.4
  Keel 8.4
  Elevator 9.0
  Rudder 9.1
  Wing_In 3.0
  Wing_Mid 5.0
  Wing_Out 8.0
  Wing_V 4.5
  GCenter 0.05
  GCenterZ 0.00
  GC_AOA_Shift 0.42
  GC_Flaps_Shift 0.20
  GC_Gear_Shift 0.05
[Toughness]
  AroneL 200
  AroneR 200
  CF 1400
  Engine1 400
  Engine2 400
  Engine3 400
  Engine4 400
  GearL2 300
  GearR2 300
  Keel1 300
  Keel2 300
  Nose 1000
  Oil 300
  Rudder1 250
  Rudder2 250
  StabL 300
  StabR 300
  Tail1 1000
  Tail2 700
  Turret1B 200
  Turret2B 200
  Turret3B 200
  Turret4B 200
  Turret5B 200
  Turret6B 200
  VatorL 250
  VatorR 250
  WingLIn 900
  WingLMid 700
  WingLOut 400
  WingRIn 900
  WingRMid 700
  WingROut 400
  Flap01 100
  Flap02 100
  Flap03 100
  Flap04 100
[Engine]
  Engine0Family BMW-801L-G:DEUTSCHE_BOMBER
  Engine0SubModel BMW-801MA/Do-217E
  Engine1Family BMW-801L-G:DEUTSCHE_BOMBER
  Engine1SubModel BMW-801MA/Do-217E
  Position0x 1.0
  Position0y 3.17
  Position0z 0
  PropPosition0x 2.34
  PropPosition0y 3.17
  PropPosition0z 0
  Vector0x 0.9986
  Vector0y 0.0
  Vector0z 0.0523
  Position1x 1.0
  Position1y -3.17
  Position1z 0
  PropPosition1x 2.34
  PropPosition1y -3.17
  PropPosition1z 0
  Vector1x 0.9986
  Vector1y 0.0
  Vector1z 0.0523
[Gear]
  H 2.563086
  Pitch 10.486953
  SinkFactor 2000.0
  SpringsStiffness 0.5
  TailStiffness 0.25
[Params]
  CriticalAOA 20.00
  CriticalCy 01.36
  CxCurvature 00.76
  CxStraightness 00.15
  CriticalAOAFlap 16.30
  CriticalCyFlap 01.82
  SpinTailAlpha 16.00
  SpinCxLoss 0.06
  SpinCyLoss 0.03
  Vmin 170.0
  Vmax 430.0
  VmaxAllowed 750.0
  VmaxH 500.0
  HofVmax 6700.0
  VminFLAPS 160.0
  VmaxFLAPS 275.0
  Vz_climb 9.9
  V_climb 240.0
  T_turn 29.0
  V_turn 290.0
  K_max 12.0
  Cy0_max 0.15
  FlapsMult 1.0
  FlapsAngSh 4.0
  G_class_coeff 20.0
  G_class 5.0
  Range 2300.0
  CruiseSpeed 370.0
  SensYaw 0.36
  SensPitch 0.50
  SensRoll 0.22
[Polares]
  lineCyCoeff 0.083
  AOAMinCx_Shift 0.47
  Cy0_0 0.20
  AOACritH_0 18.0
  AOACritL_0 -16.0
  CyCritH_0 1.20
  CyCritL_0 -0.84815586
  CxMin_0 0.032
  parabCxCoeff_0 4.0E-04
  Cy0_1 0.85
  AOACritH_1 16.3
  AOACritL_1 -22.0
  CyCritH_1 1.82
  CyCritL_1 -0.70
  CxMin_1 0.101
  parabCxCoeff_1 5.5E-04
  parabAngle 4.5
  Decline 0.012
  maxDistAng 35
  draw_graphs 0
  mc3 -18.866,-18.093,-11.524,-12.402,-6.4575,-32.2,-65.646,-1.4014
  mc4 46.156,50.771,46.156,256.62,81.767,256.62,500.08,21.532
  mm 0.637,0.698,0.748,0.748,0.742,0.686,0.634,0.603
  mz 0.242,0.229,0.203,0.09,0.107,0.095,0.083,0.096
[SOUND]
  Engine fw_190
  Start e_start
  FeedType HYDRAULIC
  Prop fw_prop
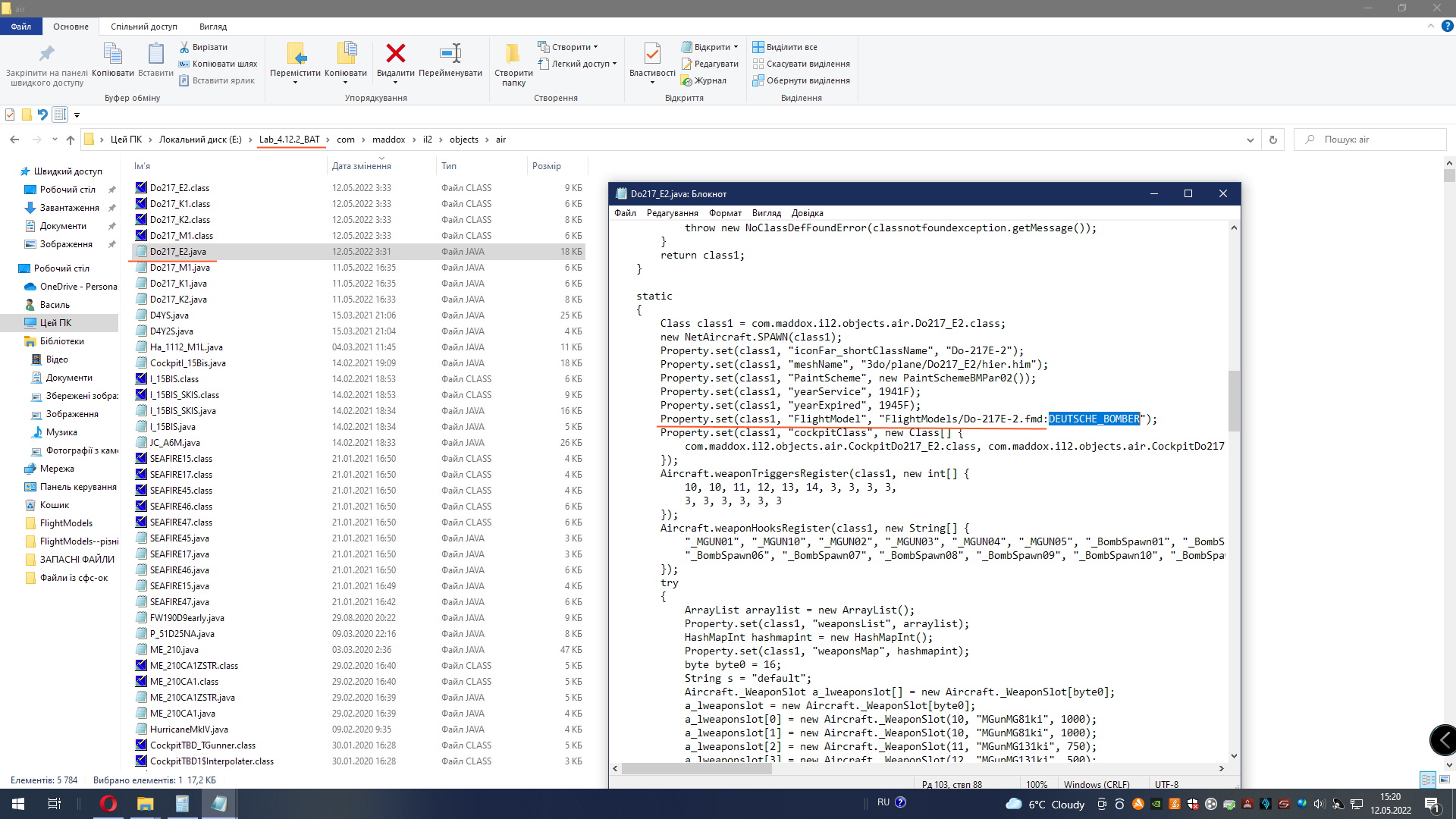
Может кто подскажет куда нужно положить в БАТ фм и классы.
Там может быть своя система папок.
Миниатюры
Нажмите на изображение для увеличения
Название: Классы Доренье-217 из ВАТ.jpg
Просмотров: 265
Размер:	665.3 Кб
ID:	71846  
Vasya вне форума   Ответить с цитированием
Старый 12.05.2022, 15:52   #9246
andrey65
Модератор
 
Аватар для andrey65
 
Регистрация: 05.11.2007
Адрес: Кемеровская область
Сообщений: 7,787
По умолчанию

Обычно твои ФМ работают, просто закинутые в папку WAW3 - модуль 36-46.... Попробую закинуть в папку STD... Не помогло. Ты делал их в отдельном блоке Дорнье? Где и дефолтные и модные?

Последний раз редактировалось andrey65; 12.05.2022 в 15:59.
andrey65 вне форума   Ответить с цитированием
Старый 12.05.2022, 21:23   #9247
Vasya
Звичайна людина на Землі
 
Аватар для Vasya
 
Регистрация: 06.11.2011
Адрес: Україна, м.Київ, Печерський район, вул. Кіквідзе
Сообщений: 8,522
Радость

Цитата:
Сообщение от andrey65 Посмотреть сообщение
Обычно твои ФМ работают, просто закинутые в папку WAW3 -
модуль 36-46....
Попробую закинуть в папку STD...
Не помогло.
Ты делал их в отдельном блоке Дорнье?
Где и дефолтные и модные?
Я зашил все четыре класса, которые у меня были в среде БАТ:
Е-2, К-1, К-2, М-1.
В этих классах вписал ссылку на отдельный файлик DEUTSCHE_BOMBER
в котором поместил флайтмодели для Доренье-217, и моторы для них.
Код:
[Engine]
  Engine0Family DB-603(MODS_NEW):DEUTSCHE_BOMBER
  Engine0SubModel DB-603A/Do-217M-1
  Engine1Family DB-603(MODS_NEW):DEUTSCHE_BOMBER
  Engine1SubModel DB-603A/Do-217M-1
.
Возможно в БАТ нужно разделить хеши/классы и файлик с фм,
положить их по отдельным папкам - там где хеши(циферные файлы),
а файлик DEUTSCHE_BOMBER положить в папку с другими фм.

Последний раз редактировалось Vasya; 12.05.2022 в 21:24. Причина: исправление ошибок
Vasya вне форума   Ответить с цитированием
Старый 18.05.2022, 00:56   #9248
Vasya
Звичайна людина на Землі
 
Аватар для Vasya
 
Регистрация: 06.11.2011
Адрес: Україна, м.Київ, Печерський район, вул. Кіквідзе
Сообщений: 8,522
Радость

"Исправленная" фм для Фалько с крюком.
Мод тут:
https://www.sas1946.com/main/index.p...50663.html#new
Читал:
http://www.airwar.ru/enc/fww2/re2000.html
http://www.reggiane.info/lang1/profili.html
http://www.reggiane.info/profili.html
http://www.reggiane.info/lang1/test_volo-1.html
Профиль крыла близок игрек ха - там разница в загибе хвостика.
Поэтому цифры поляры близки к Ишаку.
Крыло Реггиане большое - Су_мах поставил 1.36 - чуть больше чем у Миг-3.
Возможно было меньше - 1.32-34, даных нет.
С мотором в 880 л.с. итальянский карапуз забирался на высоту 5 км.
довольно быстро.
Миниатюры
Нажмите на изображение для увеличения
Название: img_9853_2_swedish-re-2000_900.jpg
Просмотров: 293
Размер:	237.2 Кб
ID:	71849  
Вложения
Тип файла: rar RE2000N_NEW-FM-18-05-2022.rar (19.3 Кб, 342 просмотров)
Vasya вне форума   Ответить с цитированием
Старый 18.05.2022, 05:39   #9249
Vasya
Звичайна людина на Землі
 
Аватар для Vasya
 
Регистрация: 06.11.2011
Адрес: Україна, м.Київ, Печерський район, вул. Кіквідзе
Сообщений: 8,522
Смущение

Вскрыл так же фм для супер Тандерболта.
Кто то "сломал поляру" во многих местах и развесовку вдобавок.
Код:
  GCenter  0.60  
  GCenterZ 0.00
  GC_AOA_Shift 0.0             // 0.50
  GC_Flaps_Shift -0.50         // 0.00
  GC_Gear_Shift	0.0
...............
[Polares]
  lineCyCoeff 0.094
  AOAMinCx_Shift 0.8           //  turn performance
  Cy0_0 0.06
  AOACritH_0 16.0
  AOACritL_0 -15.0
  CyCritH_0 1.0
  CyCritL_0 -0.9
  CxMin_0 0.0205		   // Drag
  parabCxCoeff_0   2.5E-4      // energy bleed in turns
  Cy0_1  0.6                          // 0.75
  AOACritH_1 14.5
  AOACritL_1 -19.0
  CyCritH_1 1.43
  CyCritL_1 -0.7
  CxMin_1 0.10
  parabCxCoeff_1    7.2E-4
  parabAngle 3.0
  Decline 0.03
  maxDistAng 33.0
  draw_graphs 0
................................
Пытаюсь "исправить".
Возможно поставлю дефолтную... поищу пока профиль у этому самолёту.
Нашёл!
http://airfoiltools.com/airfoil/details?airfoil=s3-il

Последний раз редактировалось Vasya; 18.05.2022 в 06:07.
Vasya вне форума   Ответить с цитированием
Старый 18.05.2022, 08:04   #9250
Vasya
Звичайна людина на Землі
 
Аватар для Vasya
 
Регистрация: 06.11.2011
Адрес: Україна, м.Київ, Печерський район, вул. Кіквідзе
Сообщений: 8,522
Радость

Цитата:
Сообщение от Vasya Посмотреть сообщение
Вскрыл так же фм для супер Тандерболта.
..........................
Нашёл!
http://airfoiltools.com/airfoil/details?airfoil=s3-il
Проанализировал графики профиля, написал усреднённые значения.
Фм бета.
Код:
lineCyCoeff 0.1075            // Cy 0.86(=8*-1* заклинение крыла):8=0.1075
  AOAMinCx_Shift 1.131578            
  Cy0_0 0.25
  AOACritH_0 17.7
  AOACritL_0 -14.0
  CyCritH_0 1.42                // 1.59 Cy Max Cl=17.7*х0.94-5%
  CyCritL_0 -0.84
  CxMin_0 0.0195		  
  parabCxCoeff_0   4.5E-4         
  Cy0_1 1.34                    // Cy(FW-190)0.62:0.16(Cy0)х0.25(Cy0 P-72)х1.39
  AOACritH_1 16.5
  AOACritL_1 -21.0
  CyCritH_1 2.6
  CyCritL_1 -0.6
  CxMin_1 0.11
  parabCxCoeff_1  6.72E-4
  parabAngle 4.5
  Decline 0.010
  maxDistAng 38.0
  draw_graphs 0
Мотор ещё не написан.
Профиль REPUBLIC S-3 AIRFOIL (s3-il), насколько понял,
модифицированный NACA 23012 12%.
В посадочной части отталкивался от Фоки + соотношение
площадей закрылка и крыла.
Цифры для посадочной части усреднённые.

Последний раз редактировалось Vasya; 28.05.2022 в 13:16.
Vasya вне форума   Ответить с цитированием
Старый 23.05.2022, 19:53   #9251
Vasya
Звичайна людина на Землі
 
Аватар для Vasya
 
Регистрация: 06.11.2011
Адрес: Україна, м.Київ, Печерський район, вул. Кіквідзе
Сообщений: 8,522
По умолчанию

Цитата:
Сообщение от andrey65 Посмотреть сообщение
Не работает, все равно идет со старой дефолтной ФМ. Извращался как мог, поставил пак отсюда:
https://www.sas1946.com/main/index.p...39846.168.html
сунул туда твой класс и фм, с заменой. Все рано идет старая.
В БАТ этот пак Кувшинов зашит уже, поэтому устанавливать не обязательно.
....................

Последний раз редактировалось Vasya; 24.05.2022 в 12:36.
Vasya вне форума   Ответить с цитированием
Старый 24.05.2022, 12:39   #9252
Vasya
Звичайна людина на Землі
 
Аватар для Vasya
 
Регистрация: 06.11.2011
Адрес: Україна, м.Київ, Печерський район, вул. Кіквідзе
Сообщений: 8,522
Смущение Новая фм для Хелдивера

Была свободная минутка - вскрыл фм Хелдивера.
https://www.sas1946.com/main/index.p...c,68897.0.html
Осталось много вопросов...
---------------------------------
Без тестов, завтра будут.
Код:
[Aircraft]
  Type 1
  Crew 2
  Wingspan 10.36
  Length 8.574
  Seaplane 0
  Canard 0
  Jet 0
  JetHiV 0
[Mass]
  Empty 1936.0
  TakeOff 2700.0
  Oil 30.0
  Fuel 360.0
[Controls]
  CAileron 1
  CAileronTrim 1
  CElevator 1
  CElevatorTrim 1
  CRudder 1
  CRudderTrim 1
  CFlap 1
  CFlapPos 3
  CDiveBrake 1
  CInterceptor 0
  CEngine 1
  CVectoredThrust 0
  CUndercarriage 1
  CLockTailwheel 0
  CStabilizer 0
  CArrestorHook 1
  CWingFold 0
  CCockpitDoor 1
  CockpitDoorPeriod 3.0
  CAileronThreshold 320.0
  CRudderThreshold 320.0
  CElevatorThreshold 360.0
  DefaultAileronTrim 0.009
  DefaultElevatorTrim 0.00
  DefaultRudderTrim 0.087
[Squares]
  Wing 29.50
  Aileron 1.87
  Flap 2.28
  Stabilizer 1.45
  Elevator 1.4
  Keel 0.95
  Rudder 1.15
  Wing_In 5.1
  Wing_Mid 5.1
  Wing_Out 4.55
  FuselageCxS 0.00
  AirbrakeCxS 0.104
[Arm]
  Aileron 2.8
  Flap 2.4
  Stabilizer 4.4
  Keel 4.4
  Elevator 4.62
  Rudder 4.62
  Wing_In 1.25
  Wing_Mid 2.75
  Wing_Out 3.50
  GCenter 0.045
  GCenterZ 0.00
  GC_AOA_Shift 0.44
  GC_Flaps_Shift 0.15
  GC_Gear_Shift -0.35
[Toughness]
  AroneL 50
  AroneR 50
  CF 500
  Engine1 350
  Engine2 350
  Engine3 350
  Engine4 350
  GearL2 200
  GearR2 200
  Keel1 80
  Keel2 100
  Nose 80
  Oil 80
  Rudder1 80
  Rudder2 100
  StabL 80
  StabR 100
  Tail1 150
  Tail2 180
  Turret1B 100
  Turret2B 100
  Turret3B 100
  Turret4B 100
  Turret5B 100
  Turret6B 100
  VatorL 80
  VatorR 100
  WingLIn 150
  WingLMid 100
  WingLOut 100
  WingRIn 150
  WingRMid 100
  WingROut 100
  Flap01 50
  Flap02 50
  Flap03 50
  Flap04 50
[Engine]
  Engine0Family PrattWhitney_R-1830_Series(MOD):SBC_3_FM
  Engine0SubModel R-1535-SB4-G/Twin-Wasp/SBC-3
[Gear]
  H 1.54
  Pitch 16.8
  SinkFactor 1000.0
  SpringsStiffness 0.5
  TailStiffness 0.2
[Params]
  CriticalAOA 19.50
  CriticalCy 01.35
  CxCurvature 00.72
  CxStraightness 00.123
  CriticalAOAFlap 16.50
  CriticalCyFlap 01.80
  SpinTailAlpha 17.00
  SpinCxLoss 0.08
  SpinCyLoss 0.03
  Vyfac 1.0
  Tfac 1.03
  Vmin 120.0
  Vmax 320.0
  VmaxAllowed 650.0
  VmaxH 348.0
  HofVmax 3500.0
  VminFLAPS 100.0
  VmaxFLAPS 230.0
  Vz_climb 8.4
  V_climb 256.0
  T_turn 15.0
  V_turn 310.0
  K_max 11.23
  Cy0_max 0.21
  FlapsMult 1.0
  FlapsAngSh 4.0
  Range 652.0
  CruiseSpeed 282.0
  SensYaw 0.42
  SensPitch 0.60
  SensRoll 0.32
[Polares]
  lineCyCoeff 0.082
  AOAMinCx_Shift 0.4555
  Cy0_0 0.21
  AOACritH_0 19.50
  AOACritL_0 -18.0
  CyCritH_0 1.35            // Cy 1.6x0.94-10%=Cy_max 1.35   
  CyCritL_0 -0.90
  CxMin_0 0.032
  parabCxCoeff_0 4.2E-4
  Cy0_1 0.70               // Cy 55.74+32%=73.6+5(Cy0 + 0.05)=78.6x0.90(Cy1.35:1.50)=0.70 
  AOACritH_1 16.50
  AOACritL_1 -20.0
  CyCritH_1 1.80           // Cy 1.52+32%=2.0x0.90(Cy1.35:1.50)=1.80
  CyCritL_1 -0.72
  CxMin_1 0.102
  parabCxCoeff_1 4.2E-4
  parabAngle 4.5
  Decline 0.006
  maxDistAng 38.0
  draw_graphs 0
[SOUND]
  Engine Std
Код:
[R-1535-SB4-G/Twin-Wasp/SBC-3]
  Type Radial
  Autonomous 1
  Cylinders 14
  Extinguishers 4
  Carburetor 1
  Direction Right
  HorsePowers 715.0
  BoostFactor 1.0
  WEPBoostFactor 1.154
  cAfterburner 1
  AfterburnerType 11 
  cMix 1
  MixerType 2
  MixerAltitude 2000
  PropMass 140.0
  RPMMin 200
  RPMNom 2550
  RPMMax 2550
  RPMMaxAllowed 3060
  Reductor 0.75          
  PropDiameter 3.0
  PropAnglerType 2
  PropAnglerSpeed 0.092
  PropAnglerMinParam 1912.5
  PropAnglerMaxParam 2550.0
  PropAnglerAfterburnerParam 2625.0
  PropPhiMin 15.0     
  PropPhiMax 40.0     
  PropAoA0 11.0
  Voptimal 280.0
  cCompressor 0
  CompressorType 1
  CompressorSteps 1
  CompressorRPMCurvature 4.2
  CompressorPMax 1.54
  CompressorAltitude0 2743.0
  CompressorMultiplier0 1.050
  CompressorBaseMultiplier0 1.050  
  CompressorRPMP0 1600.0
  CompressorRPMPMax 2625.0
  CompressorMaxATARPM 1.37
  CompressorSpeedManifold 0.65
  CompressorRPM0 450
  CompressorATA0 0.40
  CompressorRPM1 1000
  CompressorATA1 0.60
  CompressorRPM2 1200
  CompressorATA2 0.65
  CompressorRPM3 1800
  CompressorATA3 0.95
  CompressorRPM4 2000
  CompressorATA4 1.00
  CompressorRPM5 2400
  CompressorATA5 1.30
  CompressorRPM6 2550
  CompressorATA6 1.37
// CompressorRPM7 2625
// CompressorATA7 1.54
  DisP0x 2550
  DisP0y 0
  DisP1x 0
  DisP1y 50
  cRadiator 1
  TESPEED 0.021
  TWATERMAXRPM 192
  TOILINMAXRPM 70
  TOILOUTMAXRPM 95
  MAXRPMTIME 600
  MINRPMTIME 999
  TWATERMAX 232
  TWATERMIN 130
  TOILMAX 120
  TOILMIN 40
---------------
Хелдивер немного настроен - фм ниже в архиве.
Замечания принимаются!
Приятных полётов!
-------------
П.С.
Проверял в патче 4.12.2.
Колодки ставятся, воздушный тормоз работает - есть снижение скорости,
автопилот работает корректно.
Скорости на высоте 3500 и 4700 метров боле-мение исторические.
Плохо набирает высоту.
Миниатюры
Нажмите на изображение для увеличения
Название: Левая фм Хелдівера.jpg
Просмотров: 258
Размер:	443.2 Кб
ID:	71873   Нажмите на изображение для увеличения
Название: Curtiss_SBC-4_2.jpg
Просмотров: 248
Размер:	103.4 Кб
ID:	71875  
Вложения
Тип файла: rar Curtiss_SBC-3-4 NEW FM.rar (95.1 Кб, 259 просмотров)

Последний раз редактировалось Vasya; 25.05.2022 в 04:24. Причина: дописка текста
Vasya вне форума   Ответить с цитированием
Старый 27.05.2022, 01:52   #9253
Vasya
Звичайна людина на Землі
 
Аватар для Vasya
 
Регистрация: 06.11.2011
Адрес: Україна, м.Київ, Печерський район, вул. Кіквідзе
Сообщений: 8,522
Радость


Фм для Саюна - только рисованная.
http://www.airwar.ru/enc/spyww2/c6n.html
http://www.airwar.ru/enc/fww2/c6n1s.html
https://wiki.wargaming.net/ru/Navy:Nakajima_C6N_Saiun
Код:
[Aircraft]
  Type 1
  Crew 3
  Wingspan 12.50
  Length 11.115
  Seaplane 0
  Canard 0
  Jet 0
  JetHiV 0
[Mass]
  Empty 2875.0
  TakeOff 5274.0
  Oil 30.0
  Fuel 1005.0
  Nitro 76.5
[Controls]
  CAileron 1
  CAileronTrim 1
  CElevator 1
  CElevatorTrim 1
  CRudder 1
  CRudderTrim 1
  CFlap 1
  CFlapPos 3
  CDiveBrake 0
  CInterceptor 0
  CEngine 1
  CVectoredThrust 0
  CUndercarriage 1
  CLockTailwheel 1
  CStabilizer 1
  CArrestorHook 1
  CWingFold 1
  CCockpitDoor 1
  CockpitDoorPeriod 2.5
  CAileronThreshold 400.0
  CRudderThreshold 390.0
  CElevatorThreshold 400.0
  DefaultAileronTrim 0.0025
  DefaultElevatorTrim 0.00
  DefaultRudderTrim 0.077
[Squares]
  Wing 25.5
  Aileron 1.4
  Flap 3.15
  Stabilizer 2.25
  Elevator 1.20
  Keel 1.8
  Rudder 1.2
  Wing_In 4.75
  Wing_Mid 4.25
  Wing_Out 3.75
  FuselageCxS 0.0
  AirbrakeCxS 0.2
[Arm]
  Aileron 5.25
  Flap 2.05
  Stabilizer 5.5  
  Elevator 5.80
  Keel 5.80
  Rudder 5.90
  Wing_In 1.75
  Wing_Mid 4.25
  Wing_Out 5.5
  Wing_V 5.00
  GCenter 0.06
  GCenterZ 0.00
  GC_AOA_Shift 0.50
  GC_Flaps_Shift 0.16
  GC_Gear_Shift -0.10
[Toughness]
  AroneL 100
  AroneR 100
  CF 600
  Engine1 350
  Engine2 350
  Engine3 350
  Engine4 350
  GearL2 200
  GearR2 200
  Keel1 100
  Keel2 100
  Nose 100
  Oil 100
  Rudder1 100
  Rudder2 100
  StabL 170
  StabR 170
  Tail1 150
  Tail2 100
  Turret1B 100
  Turret2B 100
  Turret3B 100
  Turret4B 100
  Turret5B 100
  Turret6B 100
  VatorL 100
  VatorR 100
  WingLIn 150
  WingLMid 100
  WingLOut 100
  WingRIn 150
  WingRMid 100
  WingROut 100
  Flap01 80
  Flap02 80
  Flap03 80
  Flap04 80
[Engine]
  Engine0Family HOMARE-NEW:C6N1s_FM
  Engine0SubModel Ha-45-21/HOMARE/C6N1
[Gear]
  H 1.537901
  Pitch 14.154
  SinkFactor 1500.0
  SpringsStiffness 0.5
  TailStiffness 0.2
[Params]
  CriticalAOA 16.50
  CriticalCy 01.28
  CxCurvature 01.00
  CxStraightness 00.046
  CriticalAOAFlap 17.00
  CriticalCyFlap 02.50
  SpinTailAlpha 17.00
  SpinCxLoss 0.10
  SpinCyLoss 0.05
  Vyfac 0.95
  Tfac 1.05
  Vmin 150.0
  Vmax 495.0
  VmaxAllowed 800.0
  VmaxH 610.0
  HofVmax 6100.0
  VminFLAPS 130.0
  VmaxFLAPS 290.0
  Vz_climb 6.28
  V_climb 270.0
  T_turn 22.0
  V_turn 280.0
  K_max 17.0
  Cy0_max 0.08
  G_class_coeff 20.0
  G_class 11.0
  Range 3080.0
  CruiseSpeed 390.0
  SensYaw 0.39
  SensPitch 0.50
  SensRoll 0.24
[Polares]
  lineCyCoeff 0.11375
  AOAMinCx_Shift 1.76
  Cy0_0 0.06
  AOACritH_0 16.50
  AOACritL_0 -14.50
  CyCritH_0 1.28
  CyCritL_0 -1.01
  CxMin_0 0.0255
  parabCxCoeff_0 4.0E-4
  Cy0_1 1.4
  AOACritH_1 16.50
  AOACritL_1 -25.0
  CyCritH_1 2.6
  CyCritL_1 -0.80
  CxMin_1 0.090
  parabCxCoeff_1 6.5E-4
  parabAngle 3.0
  Decline 0.010
  maxDistAng 30.0
  draw_graphs 0
[SOUND]
  Engine Std
Думал над:
http://airfoiltools.com/polar/detail...212-il-1000000
http://airfoiltools.com/polar/detail...3215-il-500000
http://airfoiltools.com/polar/detail...215-il-1000000
http://airfoiltools.com/search/index...&m%5Bsort%5D=1
Поляра усреднённая к профилю НАСА 63-212/215.
--------------------------
Немного настроил - архив с фм ниже в архиве.
Оригинал мода тут:
C6N1- C6N1-S Saiun - Myrt
https://www.sas1946.com/main/index.p...c,68914.0.html
Приятных полётов!
------------------------------
Скорость у земли - 495 км. в час - форсаж - радиатор 8.
Скорость на высоте 6100(6200 м. - патч 4.12.2) - 603 км. в час - радиатор 4.
Вложения
Тип файла: rar C6N1s_FM - NEW -27-05-2022.rar (22.8 Кб, 353 просмотров)

Последний раз редактировалось Vasya; 28.05.2022 в 13:06. Причина: исправление ошибок
Vasya вне форума   Ответить с цитированием
Старый 28.05.2022, 08:42   #9254
andrey65
Модератор
 
Аватар для andrey65
 
Регистрация: 05.11.2007
Адрес: Кемеровская область
Сообщений: 7,787
По умолчанию

SBC - ФМ работает, вполне удачны.
andrey65 вне форума   Ответить с цитированием
Старый 04.06.2022, 02:13   #9255
Vasya
Звичайна людина на Землі
 
Аватар для Vasya
 
Регистрация: 06.11.2011
Адрес: Україна, м.Київ, Печерський район, вул. Кіквідзе
Сообщений: 8,522
Радость Предполагаемая фм для БВ-141Б

Фм для "Костыля", модель которого для Ила сделал Асура.
Не все тесты прошла - тест посадки был всего один - нужна донастройка.
Скорость устоявшегося виража - 260 по прибору с креном 45 градусов.
Скорость у земли на полном газу - 325 км. в час - радиатор открыт.
--------------------
Фм на пробу.
Код:
[Aircraft]
  Type 1
  Crew 3
  Wingspan 17.56
  Length 13.90
  Seaplane 0
  Canard 0
  Jet 0
  JetHiV 0
  CrewFunction0 1  // PILOT
  CrewFunction1 4  // DORSAL GUNNER
  CrewFunction2 7  / rear gunner
[Mass]
  Empty 4700.0
  TakeOff 6100.0
  Oil 50.0
  Fuel 550.0
[Controls]
  CAileron 1
  CAileronTrim 1
  CElevator 1
  CElevatorTrim 1
  CRudder 1
  CRudderTrim 1
  CFlap 1
  CFlapPos 3
  CDiveBrake 0
  CInterceptor 0
  CEngine 1
  CVectoredThrust 0
  CUndercarriage 1
  CLockTailwheel 1
  CStabilizer 1
  CArrestorHook 0
  CWingFold 0
  CCockpitDoor 1
  CockpitDoorPeriod 3.0
  CAileronThreshold 360.0
  CRudderThreshold 320.0
  CElevatorThreshold 360.0
  DefaultAileronTrim 0.00
  DefaultElevatorTrim 0.0
  DefaultRudderTrim 0.142             // 0.156
[Squares]
  Wing 52.9
  Aileron 1.95
  Flap 5.8
  Stabilizer 4.50
  Elevator 2.2
  Keel 1.95
  Rudder 1.60
  Wing_In 9.5
  Wing_Mid 8.8
  Wing_Out 8.15
  FuselageCxS 0.00
  AirbrakeCxS 0.0
[Arm]
  Aileron 7.5
  Flap 3.0
  Stabilizer 8.5
  Keel 9.0
  Elevator 8.12
  Rudder 9.18
  Wing_In 0.75
  Wing_Mid 4.5
  Wing_Out 7.15
  Wing_V 5.5
  GCenter 0.05
  GCenterZ 0.00
  GC_AOA_Shift 0.50
  GC_Flaps_Shift 0.15
  GC_Gear_Shift -0.20
[Toughness]
  AroneL 100
  AroneR 100
  CF 400
  Engine1 300
  Engine2 300
  Engine3 300
  Engine4 300
  GearL2 300
  GearR2 300
  Keel1 100
  Keel2 100
  Nose 100
  Oil 50
  Rudder1 100
  Rudder2 100
  StabL 100
  StabR 100
  Tail1 500
  Tail2 500
  Turret1B 100
  Turret2B 100
  Turret3B 100
  Turret4B 100
  Turret5B 100
  Turret6B 100
  VatorL 100
  VatorR 100
  WingLIn 400
  WingLMid 200
  WingLOut 200
  WingRIn 400
  WingRMid 200
  WingROut 200
  Flap01 100
  Flap02 100
  Flap03 100
  Flap04 100
[Engine]
  Engine0Family BMW-801_Series:Bv141
  Engine0SubModel BMW-801C-2
[Gear]
  H 1.614541
  Pitch 11.842
  SinkFactor 1200.0
  SpringsStiffness 0.65
  TailStiffness 0.45
[Params]
  CriticalAOA 20.70
  CriticalCy 01.20
  CxCurvature 00.85
  CxStraightness 00.12
  CriticalAOAFlap 16.50
  CriticalCyFlap 01.90
  SpinTailAlpha 17.00
  SpinCxLoss 0.08
  SpinCyLoss 0.03
  Vyfac 1.0
  Tfac 1.1
  Vmin 180.0
  Vmax 350.0
  VmaxAllowed 850.0
  VmaxH 430.0
  HofVmax 7000.0
  VminFLAPS 120.0
  VmaxFLAPS 220.0
  Vz_climb 10.0
  V_climb 230.0
  T_turn 19.0
  V_turn 250.0
  K_max 12.0
  Cy0_max 0.22
  FlapsMult 1.1
  FlapsAngSh 4.0
  G_class_coeff 18.0
  G_class 10.0
  Range 1100.0
  CruiseSpeed 300.0
  SensYaw 0.36
  SensPitch 0.50
  SensRoll 0.27
[Polares]
  lineCyCoeff 0.085         // Cy 0.68:8*=0.085
  AOAMinCx_Shift 0.4474
  Cy0_0 0.22                // Cy 0.255(2*)-0.13(0*):4=0.03125х3=0.9375+0.13=0.2235           
  AOACritH_0 17.00          // 18.65*-1.5*=17.15*
  AOACritL_0 -17.7
  CyCritH_0 1.25            // Cy 1.42x0.88(влияние 2 фюзеляжей)=Cy_max 1.25   
  CyCritL_0 -0.79           // Cy -0.9:0.88(влияние 2 фюзеляжей)=Cy_max -0.792 
  CxMin_0 0.030             // 0.038
  parabCxCoeff_0 4.2E-4
  Cy0_1 0.80               
  AOACritH_1 16.30
  AOACritL_1 -21.0
  CyCritH_1 1.90           
  CyCritL_1 -0.68
  CxMin_1 0.098              // 0.068+0.030=0.098
  parabCxCoeff_1 6.2E-4
  parabAngle 4.5
  Decline 0.008
  maxDistAng 38.0
  draw_graphs 0
[SOUND]
  Engine Std
Баги мода:
в патче 4.12.2 при включении автопилота на полосе дёргаються шасси.,
шасси вываливаются немного при маневрах.,
"не верно работает прибор АТА и тахометр".
----------------------------------------------------
Фм обновлена - переписана полётная часть поляры.,
увеличено сопротивление крыла на больших углах атаки.
Исправлена работа тахометра и АТА.
В архиве два варинта с фм - Cx - 0.030 и 0.038.
Оригинальный не известен.
С меньшим сопротивлением скорость у земли 350 км. в час.
Возможно с мотором БМВ-801Д-2 скорость подымется до 366 км. в час.
Миниатюры
Нажмите на изображение для увеличения
Название: Профиль Наса 2214-60-BV-141.jpg
Просмотров: 269
Размер:	1.65 Мб
ID:	71943  
Вложения
Тип файла: rar Bv-141_NEW FM 06-06-2022.rar (24.8 Кб, 354 просмотров)

Последний раз редактировалось Vasya; 06.06.2022 в 19:29. Причина: дописка текста
Vasya вне форума   Ответить с цитированием
Старый 04.06.2022, 08:50   #9256
andrey65
Модератор
 
Аватар для andrey65
 
Регистрация: 05.11.2007
Адрес: Кемеровская область
Сообщений: 7,787
По умолчанию

Попробовал ту и твою ФМ на БФ-141. Не совсем понял. Вроде работает, фонарь стал открываться - надпись только, вроде двигатель легче запускается, а масса не изменилась. И поведение тоже - не заметил изменений.
andrey65 вне форума   Ответить с цитированием
Старый 04.06.2022, 13:35   #9257
Vasya
Звичайна людина на Землі
 
Аватар для Vasya
 
Регистрация: 06.11.2011
Адрес: Україна, м.Київ, Печерський район, вул. Кіквідзе
Сообщений: 8,522
Радость

Цитата:
Сообщение от andrey65 Посмотреть сообщение
Попробовал ту и твою ФМ на БФ-141. Не совсем понял. Вроде работает, фонарь стал открываться - надпись только, вроде двигатель легче запускается, а масса не изменилась. И поведение тоже - не заметил изменений.
В новом моторе нет буста выше 100 проц.
Начальную массу не менял.
Команду в фм для открытия фонаря поставил на будущее.
Попробую ещё класс кокпита поковырять - нужно исправить работу приборов.
Ещё у земли на максималке шарик должен быть почти в центре.
Мало тестов было, буду допиливать триммирование и выпуск шасси.
Vasya вне форума   Ответить с цитированием
Старый 04.06.2022, 13:51   #9258
andrey65
Модератор
 
Аватар для andrey65
 
Регистрация: 05.11.2007
Адрес: Кемеровская область
Сообщений: 7,787
По умолчанию

В БАТ вообще есть еще один БФ-141, без буквы и легче, он зашит в пак.
andrey65 вне форума   Ответить с цитированием
Старый 05.06.2022, 11:41   #9259
andrey65
Модератор
 
Аватар для andrey65
 
Регистрация: 05.11.2007
Адрес: Кемеровская область
Сообщений: 7,787
По умолчанию

У меня в БАТ на твоей ФМ показал 316 у земли и 356 на 500 метров. Вроде меньше, чем должен? 435 вроде на высоте
andrey65 вне форума   Ответить с цитированием
Старый 05.06.2022, 20:47   #9260
Vasya
Звичайна людина на Землі
 
Аватар для Vasya
 
Регистрация: 06.11.2011
Адрес: Україна, м.Київ, Печерський район, вул. Кіквідзе
Сообщений: 8,522
Радость

Цитата:
Сообщение от andrey65 Посмотреть сообщение
У меня в БАТ на твоей ФМ показал 316 у земли и 356 на 500 метров. Вроде меньше, чем должен? 435 вроде на высоте
Переписал фм - выше выложил новый архив.
Так же тахометр и прибор наддува показывает верные значения.
Скорость у земли достигла 325 км. в час у земли.
Выше натянуть не могу.
У нас 2 фюзеляжа, оба около Сх 0.020.
Написал общее 0.038, и то - маловато.
Возможно на одном из прототипов был установлен другой мотор -
БМВ-801Д мощностью до 1800 л.с.
У нас всего 1560(1580) л.с.
В мурзилках часто бывают ошибки, которые тиражируют годами.
Смотрел так же тут:
http://zonwar.ru/news/news_76_BV-141.html
Vasya вне форума   Ответить с цитированием
Ответ


Здесь присутствуют: 7 (пользователей: 0 , гостей: 7)
 

Ваши права в разделе
Вы не можете создавать новые темы
Вы не можете отвечать в темах
Вы не можете прикреплять вложения
Вы не можете редактировать свои сообщения

BB коды Вкл.
Смайлы Вкл.
[IMG] код Вкл.
HTML код Выкл.

Быстрый переход


Текущее время: 18:28. Часовой пояс GMT +3.


Powered by vBulletin® Version 3.8.4
Copyright ©2000 - 2026, Jelsoft Enterprises Ltd. Перевод: zCarot
Рейтинг@Mail.ru