AviaSkins.Forums

Вернуться   AviaSkins.Forums > Основные разделы > Моды для Ил-2 > Карты, страны, континенты > Инструментарий

Важная информация

Ответ
 
Опции темы Поиск в этой теме Опции просмотра
Старый 01.11.2025, 04:30   #1
Toobone
Под игом быта
 
Аватар для Toobone
 
Регистрация: 11.05.2013
Адрес: Ех-СССР
Сообщений: 2,891
По умолчанию Батник "Лето в зиму"

Не люблю большие многозадачные модификаторы. Наверное осталось со времен моды на музыкальные комбайны 70-х: когда ломалась какая-то одна деталь , переть в ремонт приходилось весь гроб с музыкой.
Короче, чтоб не елозиться с поименной заменой записей для обьектов карт в actors.static на зимние, запросил у Gemini состряпать простенькие батники.
Есть только одна проблема: зодчие ничтоже сумняшеся свои зимние обьекты подписывают ( к примеру) то как House$Rail_Tower_W, то
House$Rail_TowerW ( сам грешен.).
Отсюда разброд и шатания при необходимости картоделу в файле InBuildings одномоментно и без затрат времени на эту рутину ввести в каждую строку нужный постфикс. Собсно, как по мне, всем мододелам следовало бы придерживаться в наименованиях одного стандарта, и все было бы гармонично и просто. Но увы. Поэтому заказал Google Gemini два батника.
Мануал и файлы с кодировкой закинул в прицеп. Для того, чтобы они заработали, достаточно переименовать расширение txt на bat. И пробовать в файлах Inbuildings заменить хором записи для всех летних обьектов на зимние.
ЗЫ: В так называемом Мануале ManualinWinConvrt.zip разьяснено, как это работает. Bat файлы можно назвать как удобно.
ЗЫЫ: в файлах миссий тоже можно с помощью этих батников дописывать постфиксы для зимних обьектов.
Вложения
Тип файла: txt add_plain_W.txt (1,011 байт, 87 просмотров)
Тип файла: txt add_underscore_W.txt (1,009 байт, 96 просмотров)
Тип файла: zip ManualinWinConvert.zip (1.23 Мб, 84 просмотров)
__________________
"Ялла, ялла! Бурверон!" - суетливый афганский торопляк.

"принятие или непринятие идей не должно зависеть от личных или общественных характеристик автора:
его раса, национальность, вероисповедание, общественное положение и личные качества не имеют к этому никакого отношения".
Торжество идей должно зависеть не от того, кто их поддерживает (или не поддерживает), а от их научной ценности и от того,
что они объясняют события и явления лучше других.

Последний раз редактировалось Toobone; 02.11.2025 в 23:04.
Toobone вне форума   Ответить с цитированием
Старый 01.11.2025, 09:50   #2
fdelre
Местный
 
Регистрация: 13.01.2009
Сообщений: 197
По умолчанию

Your text file is ANSI coded and any pc can read it but I think it would be better if you use UTF-8 that is more widely used these days

batch revised and converted with MS copilot
Вложения
Тип файла: txt Add_W converted.txt (1,023 байт, 91 просмотров)

Последний раз редактировалось fdelre; 01.11.2025 в 10:36.
fdelre на форуме   Ответить с цитированием
Старый 01.11.2025, 11:00   #3
Toobone
Под игом быта
 
Аватар для Toobone
 
Регистрация: 11.05.2013
Адрес: Ех-СССР
Сообщений: 2,891
По умолчанию

Цитата:
Сообщение от fdelre Посмотреть сообщение
Your text file is ANSI coded and any pc can read it but I think it would be better if you use UTF-8 that is more widely used these days

batch revised and converted with MS copilot
Maybe you right, cause UTF-8 works at any OS. Thank you.
ЗЫ: ну, все поняли, думаю, о чем речь.
__________________
"Ялла, ялла! Бурверон!" - суетливый афганский торопляк.

"принятие или непринятие идей не должно зависеть от личных или общественных характеристик автора:
его раса, национальность, вероисповедание, общественное положение и личные качества не имеют к этому никакого отношения".
Торжество идей должно зависеть не от того, кто их поддерживает (или не поддерживает), а от их научной ценности и от того,
что они объясняют события и явления лучше других.

Последний раз редактировалось Toobone; 02.11.2025 в 00:13.
Toobone вне форума   Ответить с цитированием
Старый 01.11.2025, 11:25   #4
Toobone
Под игом быта
 
Аватар для Toobone
 
Регистрация: 11.05.2013
Адрес: Ех-СССР
Сообщений: 2,891
По умолчанию

Цитата:
Сообщение от fdelre Посмотреть сообщение
batch revised and converted with MS copilot
Probably, there is no need to create a bat file for Windows 11 at all if Copilot can perform various manipulations with text files. A joke like “what to talk to him about: he doesn't even have Copilot installed in Windows” becomes relevant.
__________________
"Ялла, ялла! Бурверон!" - суетливый афганский торопляк.

"принятие или непринятие идей не должно зависеть от личных или общественных характеристик автора:
его раса, национальность, вероисповедание, общественное положение и личные качества не имеют к этому никакого отношения".
Торжество идей должно зависеть не от того, кто их поддерживает (или не поддерживает), а от их научной ценности и от того,
что они объясняют события и явления лучше других.

Последний раз редактировалось Toobone; 01.11.2025 в 12:19.
Toobone вне форума   Ответить с цитированием
Старый 01.11.2025, 13:31   #5
Toobone
Под игом быта
 
Аватар для Toobone
 
Регистрация: 11.05.2013
Адрес: Ех-СССР
Сообщений: 2,891
По умолчанию

Осенило спросить: в Zuti actors была функция вынимания из статик.ини обьектов по тайтлам?
Т е., если задать "выбрать Furniture$palmtrees" или House$railwaystation там эти группы обьектов вытаскивало в отдельное окно или файл? Бо я не пользовался им никогда, помня о том, что мультитулы не всегда хороши для отдельных задач.
Почему спрашиваю: сообразил, что для раздельного переименования групп обьектов в зимние для InBuildings ( а многие в статик ини записаны с разными постфиксами) может быть полезен еще bat файл, который будет создавать разные файлы тхт и складировать в них отдельно извлеченные из статик ини строки с имен обьектов с постфиксом _W и отдельно с постфиксом W.
__________________
"Ялла, ялла! Бурверон!" - суетливый афганский торопляк.

"принятие или непринятие идей не должно зависеть от личных или общественных характеристик автора:
его раса, национальность, вероисповедание, общественное положение и личные качества не имеют к этому никакого отношения".
Торжество идей должно зависеть не от того, кто их поддерживает (или не поддерживает), а от их научной ценности и от того,
что они объясняют события и явления лучше других.

Последний раз редактировалось Toobone; 02.11.2025 в 00:19.
Toobone вне форума   Ответить с цитированием
Старый 01.11.2025, 21:08   #6
Toobone
Под игом быта
 
Аватар для Toobone
 
Регистрация: 11.05.2013
Адрес: Ех-СССР
Сообщений: 2,891
По умолчанию

Цитата:
Сообщение от Toobone Посмотреть сообщение
Maybe you right, cause UTF-8 works at any OS. Thank you.
ЗЫ: ну, все поняли, думаю, о чем речь.
Так что и второй PostfixW.txt желательно пересохранить в кодировке UTF-8 перед заменой расширения с txt на bat.
Внутри файл PostfixW.txt должен выглядеть как на этом шоте:

Матюкнуло
__________________
"Ялла, ялла! Бурверон!" - суетливый афганский торопляк.

"принятие или непринятие идей не должно зависеть от личных или общественных характеристик автора:
его раса, национальность, вероисповедание, общественное положение и личные качества не имеют к этому никакого отношения".
Торжество идей должно зависеть не от того, кто их поддерживает (или не поддерживает), а от их научной ценности и от того,
что они объясняют события и явления лучше других.
Toobone вне форума   Ответить с цитированием
Старый 01.11.2025, 21:51   #7
Toobone
Под игом быта
 
Аватар для Toobone
 
Регистрация: 11.05.2013
Адрес: Ех-СССР
Сообщений: 2,891
По умолчанию

Цитата:
Сообщение от Toobone Посмотреть сообщение
Матюкнуло
Расписал для ИИ задачу более детально, скинуло новые батники. Пробую.

A few time later: GOTTA!

PS: all correct files are in the first post of the thread - все правильно работающие файлы лежат в первом посте темы.
Миниатюры
Нажмите на изображение для увеличения
Название: winterCnvrt.jpg
Просмотров: 96
Размер:	96.4 Кб
ID:	76697   Нажмите на изображение для увеличения
Название: WinterCnvrt3.jpg
Просмотров: 105
Размер:	332.0 Кб
ID:	76698   Нажмите на изображение для увеличения
Название: WinterCnvrt2.jpg
Просмотров: 113
Размер:	322.4 Кб
ID:	76699  
__________________
"Ялла, ялла! Бурверон!" - суетливый афганский торопляк.

"принятие или непринятие идей не должно зависеть от личных или общественных характеристик автора:
его раса, национальность, вероисповедание, общественное положение и личные качества не имеют к этому никакого отношения".
Торжество идей должно зависеть не от того, кто их поддерживает (или не поддерживает), а от их научной ценности и от того,
что они объясняют события и явления лучше других.

Последний раз редактировалось Toobone; 02.11.2025 в 00:11.
Toobone вне форума   Ответить с цитированием
Старый 02.11.2025, 01:29   #8
Toobone
Под игом быта
 
Аватар для Toobone
 
Регистрация: 11.05.2013
Адрес: Ех-СССР
Сообщений: 2,891
По умолчанию

Цитата:
Сообщение от Toobone Посмотреть сообщение
Расписал для ИИ задачу более детально.
Как ни странно, когда пытался новое задание дать Gemini, но уже через браузер ПК, он внезапно затупил и вместо кода стал писать какую то ахинею.
__________________
"Ялла, ялла! Бурверон!" - суетливый афганский торопляк.

"принятие или непринятие идей не должно зависеть от личных или общественных характеристик автора:
его раса, национальность, вероисповедание, общественное положение и личные качества не имеют к этому никакого отношения".
Торжество идей должно зависеть не от того, кто их поддерживает (или не поддерживает), а от их научной ценности и от того,
что они объясняют события и явления лучше других.
Toobone вне форума   Ответить с цитированием
Старый 02.11.2025, 17:08   #9
Toobone
Под игом быта
 
Аватар для Toobone
 
Регистрация: 11.05.2013
Адрес: Ех-СССР
Сообщений: 2,891
По умолчанию

Цитата:
Сообщение от Toobone Посмотреть сообщение
Как ни странно, когда пытался новое задание дать Gemini, но уже через браузер ПК, он внезапно затупил и вместо кода стал писать какую то ахинею.
Со смарта сделал код на разделение зимних обьектов с разными записями _W, W и Win в статик.ини. И отдельно для извлечения строк без зимних индексов из статик ини. Пока не проверял. Если удачно, можно будет указывать любые группы объектов для извлечения из статика.
__________________
"Ялла, ялла! Бурверон!" - суетливый афганский торопляк.

"принятие или непринятие идей не должно зависеть от личных или общественных характеристик автора:
его раса, национальность, вероисповедание, общественное положение и личные качества не имеют к этому никакого отношения".
Торжество идей должно зависеть не от того, кто их поддерживает (или не поддерживает), а от их научной ценности и от того,
что они объясняют события и явления лучше других.
Toobone вне форума   Ответить с цитированием
Старый 03.11.2025, 18:52   #10
Toobone
Под игом быта
 
Аватар для Toobone
 
Регистрация: 11.05.2013
Адрес: Ех-СССР
Сообщений: 2,891
По умолчанию

Цитата:
Сообщение от Toobone Посмотреть сообщение
Со смарта сделал код на разделение зимних обьектов с разными записями _W, W и Win в статик.ини. И отдельно для извлечения строк без зимних индексов из статик ини.
Извлечение из статик ини по постфиксам хорошо работает только с _W.
Остальные фильтры тянут или не все записи к обьектам, или в том числе и те, которые принадлежат летним, типа ToW.
Четвертый файл Filter the Rest следует использовать только после трех предыдущих, он должен удалять из статик ини все прописки для зимних обьектов. Но удаляет и летние, заканчивающиеся на W.
Вложения
Тип файла: txt Output_W_noskore.txt (841 байт, 68 просмотров)
Тип файла: txt output_W_underscore.txt (527 байт, 66 просмотров)
Тип файла: txt output_interfix_Winter.txt (433 байт, 61 просмотров)
Тип файла: txt Filter_the_Rest.txt (1.4 Кб, 65 просмотров)
Тип файла: zip Bat2-4.zip (487.5 Кб, 67 просмотров)
__________________
"Ялла, ялла! Бурверон!" - суетливый афганский торопляк.

"принятие или непринятие идей не должно зависеть от личных или общественных характеристик автора:
его раса, национальность, вероисповедание, общественное положение и личные качества не имеют к этому никакого отношения".
Торжество идей должно зависеть не от того, кто их поддерживает (или не поддерживает), а от их научной ценности и от того,
что они объясняют события и явления лучше других.

Последний раз редактировалось Toobone; 03.11.2025 в 21:01.
Toobone вне форума   Ответить с цитированием
Старый 03.11.2025, 19:58   #11
Toobone
Под игом быта
 
Аватар для Toobone
 
Регистрация: 11.05.2013
Адрес: Ех-СССР
Сообщений: 2,891
По умолчанию

Цитата:
Сообщение от Toobone Посмотреть сообщение
Со смарта сделал код на разделение зимних обьектов с разными записями _W, W и Win в статик.ини. И отдельно для извлечения строк без зимних индексов из статик ини.
Ну, косяки при назначении зимних постфиксов тут же повылазили (в прицепе внизу).
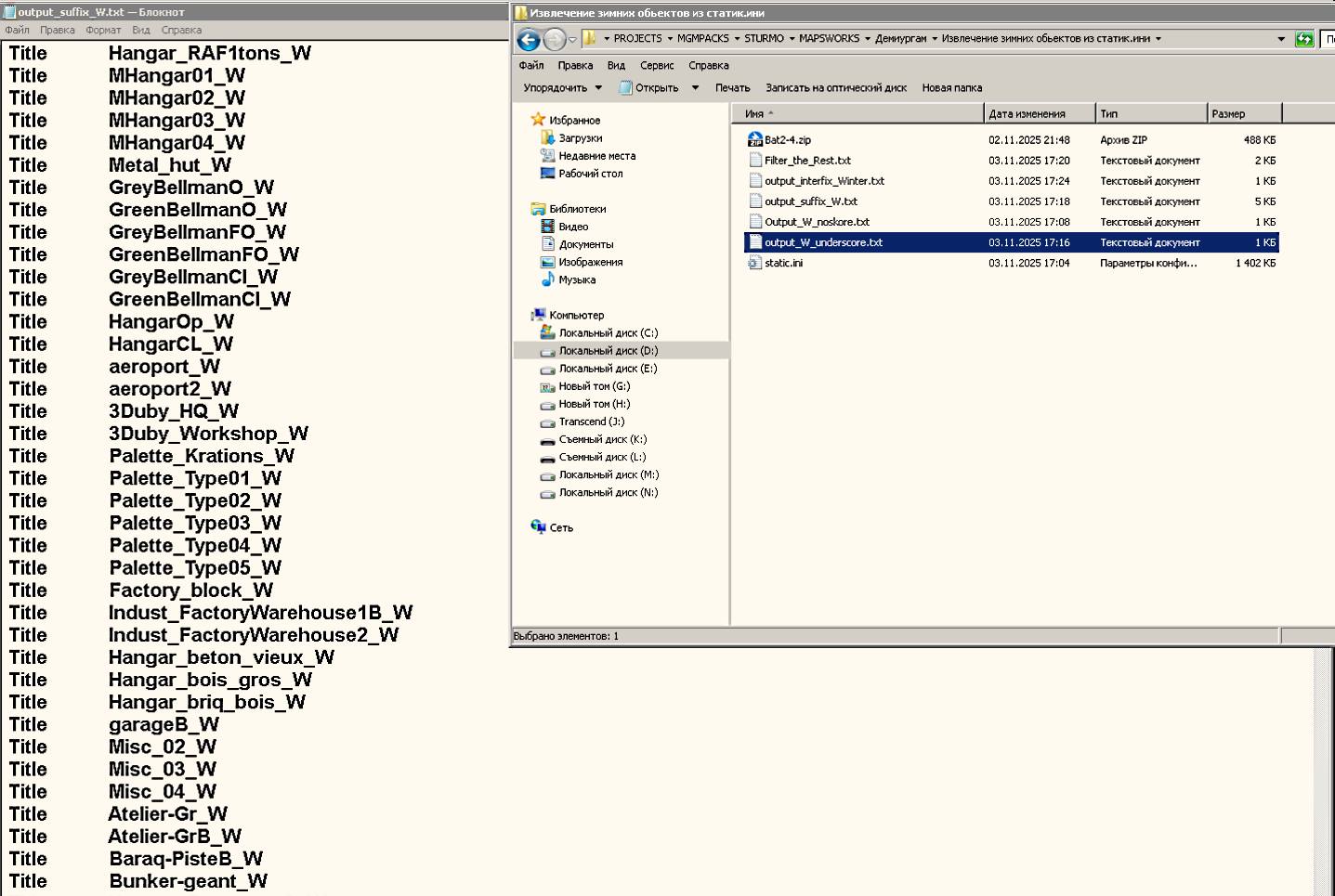
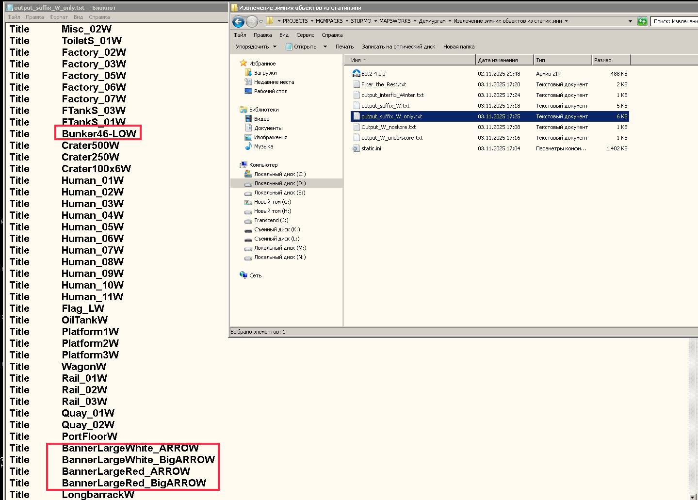
Тотальное удаление всех записей для обьектов Winter работает не полностью, т.к. в строках с зимними обьектами часто-густо отсутствует само слово или часть слова Winter. Из проведенных экспериментов четко выяснилось одно: записи для всех объектов с постфиксом _W извлекаются из static.ini без проблем и без ошибок.
Вывод: использование суффикса (постфикса) _W для обозначения всех зимних обьектов в прописках для карт радикально решает проблему их выделения в отдельный статик для картостроителей и миссионеров. Не помню уже, вполне возможно, что кто то на заре активного моддинга уже и сделал себе отдельно зимние и летние статики вручную.
Миниатюры
Нажмите на изображение для увеличения
Название: RightIndex.jpg
Просмотров: 78
Размер:	174.7 Кб
ID:	76704   Нажмите на изображение для увеличения
Название: RightIndex2.jpg
Просмотров: 69
Размер:	86.4 Кб
ID:	76705   Нажмите на изображение для увеличения
Название: BadIndex.jpg
Просмотров: 83
Размер:	179.5 Кб
ID:	76706   Нажмите на изображение для увеличения
Название: NotGood.jpg
Просмотров: 82
Размер:	256.0 Кб
ID:	76707  
__________________
"Ялла, ялла! Бурверон!" - суетливый афганский торопляк.

"принятие или непринятие идей не должно зависеть от личных или общественных характеристик автора:
его раса, национальность, вероисповедание, общественное положение и личные качества не имеют к этому никакого отношения".
Торжество идей должно зависеть не от того, кто их поддерживает (или не поддерживает), а от их научной ценности и от того,
что они объясняют события и явления лучше других.

Последний раз редактировалось Toobone; 03.11.2025 в 20:25.
Toobone вне форума   Ответить с цитированием
Ответ


Здесь присутствуют: 1 (пользователей: 0 , гостей: 1)
 

Ваши права в разделе
Вы не можете создавать новые темы
Вы не можете отвечать в темах
Вы не можете прикреплять вложения
Вы не можете редактировать свои сообщения

BB коды Вкл.
Смайлы Вкл.
[IMG] код Вкл.
HTML код Выкл.

Быстрый переход


Текущее время: 10:26. Часовой пояс GMT +3.


Powered by vBulletin® Version 3.8.4
Copyright ©2000 - 2026, Jelsoft Enterprises Ltd. Перевод: zCarot
Рейтинг@Mail.ru