AviaSkins.Forums

Вернуться   AviaSkins.Forums > Основные разделы > Моды для Ил-2 > "Солянка сборная".

Важная информация

Ответ
 
Опции темы Поиск в этой теме Опции просмотра
Старый 11.09.2016, 21:44   #141
Asura
Модератор
 
Аватар для Asura
 
Регистрация: 28.02.2007
Адрес: Тула, Россия
Сообщений: 1,906
По умолчанию

Цитата:
Сообщение от deSAD Посмотреть сообщение
Подтверждаю
Ошибочки проверю.

Цитата:
И, кстати, дядя Дима, а пошто в паке только один вариант Thunderjet'а? Их же, в принципе, три имеется.
Я не нашел нигде упоминаний про такое разделение версий. По сути отличия только в списке вооружений. Вооружение я просто объединил под одной версией.
__________________
Их восемь — нас двое. Расклад перед боем
Не наш, но мы будем играть!
Серёжа! Держись, нам не светит с тобою,
Но козыри надо равнять.

© В. Высоцкий
__________________

Asura вне форума   Ответить с цитированием
Старый 12.09.2016, 23:31   #142
SkyFan
Маньяк
 
Аватар для SkyFan
 
Регистрация: 17.12.2007
Сообщений: 1,629
По умолчанию

Asura, огромное СПАСИБО за титаническую работу и впечатляющий результат! Снимаю шляпу. К сожалению, в этом мире ничто не совершенно, вот и я наткнулся на пару багов, перекочевавших из предыдущих версий игры.
1) При старте миссии в воздухе не выпускается дутик у Як-9П. Лекарство, разработанное Василием (лично мне помогло) и фотоотчет о результатах лечения (уже в версии DGenPACK 1.2) в прицепе.
ДА! ЧУТЬ НЕ ЗАБЫЛ! У этого метода был побочный эффект: исчезновение звука двигателя в кабине. Василий справился с ним следующим образом:
http://forum.aviaskins.com/showpost....postcount=6577
Но, возможно, автор, сочтет нужным сделать это как-то иначе.
2) Проблема с визуализацией выпуска шасси Як-15 уже описывалась в этой ветке ранее. Лекарство, предложеное tarakan67, и фотоотчет о результатах лечения (уже в версии DGenPACK 1.2) также в прицепе.
Может быть, есть смысл посмотреть на имеющиеся пилюли авторским глазом и сделать на их основе уже централизованный авторский фикс?
С уважением.
P.S. ВАЖНО! Внутри каждой лечебной папки лежит обязательный к прочтению файл ReadMe!
Миниатюры
Нажмите на изображение для увеличения
Название: Як-9П до лечения.jpg
Просмотров: 561
Размер:	400.0 Кб
ID:	42342   Нажмите на изображение для увеличения
Название: Як-9П после лечения.jpg
Просмотров: 548
Размер:	238.6 Кб
ID:	42343   Нажмите на изображение для увеличения
Название: Як-15 до лечения.jpg
Просмотров: 564
Размер:	454.8 Кб
ID:	42344   Нажмите на изображение для увеличения
Название: Як-15 после лечения.jpg
Просмотров: 578
Размер:	278.5 Кб
ID:	42345  
Вложения
Тип файла: rar Лекарство для Як-9П в папку #DGEN.rar (236.6 Кб, 380 просмотров)
Тип файла: rar Лекарство для Як-15 в папку #DGEN.rar (2.6 Кб, 355 просмотров)
__________________
Красные крафты на взлете сбивая,
Помни,
"фашист", про Девятое Мая!

Последний раз редактировалось SkyFan; 13.09.2016 в 20:07.
SkyFan вне форума   Ответить с цитированием
Старый 13.09.2016, 11:22   #143
Asura
Модератор
 
Аватар для Asura
 
Регистрация: 28.02.2007
Адрес: Тула, Россия
Сообщений: 1,906
По умолчанию

Цитата:
Сообщение от SkyFan Посмотреть сообщение
Может быть, есть смысл посмотреть на имеющиеся пилюли авторским глазом и сделать на их основе уже централизованный авторский фикс?
В обязательном порядке! Я собираю все найденные ошибки и все их исправлю в одной из следующих версий. На текущем этапе, пока идет активное наполнение сборки, мелкие фиксы только внесут путаницу. Сейчас я добавляю содержимое WWI. Потом по плану вертолеты. Дальше программа для переключения списков самолетов (ускорение загрузки и миссий). Переработка звуков, чтобы все звучало как надо. Адаптация под новую версию ДТ и обновление ранее добавленного содержимого + правка ошибок. Это так сказать общий план. Последовательность может меняться. Ну и параллельно конечно доводка генератора и новые кампании от Моторхеда.
__________________
Их восемь — нас двое. Расклад перед боем
Не наш, но мы будем играть!
Серёжа! Держись, нам не светит с тобою,
Но козыри надо равнять.

© В. Высоцкий
__________________

Asura вне форума   Ответить с цитированием
Старый 13.09.2016, 23:41   #144
Amigo
Местный
 
Аватар для Amigo
 
Регистрация: 27.09.2008
Сообщений: 1,106
По умолчанию

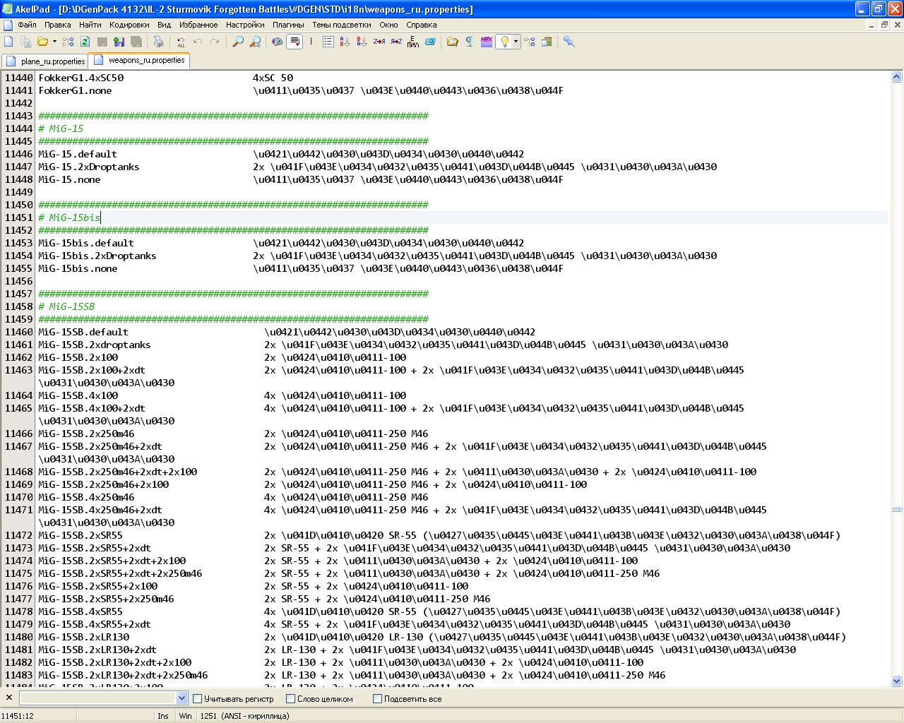
У МиГ-15бис в файлах plane_ru.properties и weapons_ru.properties
пропущены скобки у слова "бис", поэтому названия самолёта и загрузок идут на англ.

Должно быть так

plane.ru - MiG-15(bis)

weapons.ru
Код:
MiG-15(bis).default
MiG-15(bis).2xDroptanks
MiG-15(bis).none
__________________
✩ Steel Panzer Mod 2.3 ✩
Amigo вне форума   Ответить с цитированием
Старый 14.09.2016, 00:15   #145
SkyFan
Маньяк
 
Аватар для SkyFan
 
Регистрация: 17.12.2007
Сообщений: 1,629
По умолчанию

Цитата:
Сообщение от Amigo Посмотреть сообщение
У МиГ-15бис в файлах plane_ru.properties и weapons_ru.properties
пропущены скобки у слова "бис", поэтому названия самолёта и загрузок идут на англ.

Должно быть так

plane.ru - MiG-15(bis)

weapons.ru
Код:
MiG-15(bis).default
MiG-15(bis).2xDroptanks
MiG-15(bis).none
Не подтверждаю. У меня в обоих этих файлах МиГ-15бис без скобок, при этом в окне выбора все по-русски. Скриншоты прилагаю.
Миниатюры
Нажмите на изображение для увеличения
Название: plane_ru без скобок.jpg
Просмотров: 542
Размер:	520.0 Кб
ID:	42379   Нажмите на изображение для увеличения
Название: weapons_ru без скобок.jpg
Просмотров: 505
Размер:	893.5 Кб
ID:	42380   Нажмите на изображение для увеличения
Название: МиГ-15бис в простом редакторе.jpg
Просмотров: 510
Размер:	647.3 Кб
ID:	42381  
__________________
Красные крафты на взлете сбивая,
Помни,
"фашист", про Девятое Мая!
SkyFan вне форума   Ответить с цитированием
Старый 14.09.2016, 00:47   #146
Amigo
Местный
 
Аватар для Amigo
 
Регистрация: 27.09.2008
Сообщений: 1,106
По умолчанию

Цитата:
Сообщение от SkyFan Посмотреть сообщение
Не подтверждаю. У меня в обоих этих файлах МиГ-15бис без скобок, при этом в окне выбора все по-русски. Скриншоты прилагаю.
Точно, это у меня с оригинальной ДжетЭры такая вот запись осталась
Код:
MiG-15(bis) 	air.Mig_15bis 1 			        r01   SUMMER
а пропертисы уже с Дген-пака скопировал, вот и закралась "ошибка"
__________________
✩ Steel Panzer Mod 2.3 ✩
Amigo вне форума   Ответить с цитированием
Старый 14.09.2016, 17:31   #147
Asura
Модератор
 
Аватар для Asura
 
Регистрация: 28.02.2007
Адрес: Тула, Россия
Сообщений: 1,906
По умолчанию

Цитата:
Сообщение от Toobone Посмотреть сообщение
Докладываю: трижды переустановил открытый в разных версиях зипперов архив с ДиГен1.2 - один хрен, реактивы для 4.12.2 под вестернпатч не хотят открываться в игре как летабы
Сложно понимать что вы делаете. Чистая сборка DGenPACK без проблем устанавливается и в ней все работает. Что за реактивы для 4.12.2 вы ставите? вестерн патч добавляете в DGenPACK?
__________________
Их восемь — нас двое. Расклад перед боем
Не наш, но мы будем играть!
Серёжа! Держись, нам не светит с тобою,
Но козыри надо равнять.

© В. Высоцкий
__________________

Asura вне форума   Ответить с цитированием
Старый 14.09.2016, 18:05   #148
=PUH=punk=
цифровая бестолочь
 
Регистрация: 17.12.2014
Сообщений: 317
По умолчанию

В полном редакторе проблемки с Харриером, не желает запускаться миссия. Завтра попробую еще прогнать самолёты и отпишу.
=PUH=punk= вне форума   Ответить с цитированием
Старый 14.09.2016, 20:49   #149
SkyFan
Маньяк
 
Аватар для SkyFan
 
Регистрация: 17.12.2007
Сообщений: 1,629
По умолчанию

Цитата:
Сообщение от Toobone Посмотреть сообщение
Докладываю: трижды переустановил открытый в разных версиях зипперов архив с ДиГен1.2 - один хрен, реактивы для 4.12.2 под вестернпатч не хотят открываться в игре как летабы(А-4, Ф-105, Ф-16, Ф-4, Ф-18, Харриеры, Як-36, Су-25,от МиГ-21Р до 21бис, хотя!!! в Пр.Ред все есть и как боты летят ингейм через ПрРед). После выбора в ПрР и начала загрузки на 30 (иногда на 100 процентах) выскакивает таб "селектор обнаружил непредвиденную ошибку и будет закрыт", после чего выбрасывает на РС.
Выборочно проверил у себя в простом редакторе выделенные в цитате аппараты.
Версия, само собой 4.13.2m + DGenPACK 1.2. Все ОК. Скриншоты из кабин прилагаю.
ИМХО, есть смысл воспользоваться classchecker'ом
Миниатюры
Нажмите на изображение для увеличения
Название: Су-25.jpg
Просмотров: 549
Размер:	612.4 Кб
ID:	42386   Нажмите на изображение для увеличения
Название: Skyhawk.jpg
Просмотров: 527
Размер:	449.0 Кб
ID:	42387   Нажмите на изображение для увеличения
Название: F-18.jpg
Просмотров: 535
Размер:	523.2 Кб
ID:	42388   Нажмите на изображение для увеличения
Название: Як-36.jpg
Просмотров: 517
Размер:	451.2 Кб
ID:	42389   Нажмите на изображение для увеличения
Название: Як-36СМФ.jpg
Просмотров: 500
Размер:	795.8 Кб
ID:	42390  

__________________
Красные крафты на взлете сбивая,
Помни,
"фашист", про Девятое Мая!
SkyFan вне форума   Ответить с цитированием
Старый 15.09.2016, 13:14   #150
Toobone
Под игом быта
 
Аватар для Toobone
 
Регистрация: 11.05.2013
Адрес: Ех-СССР
Сообщений: 2,936
По умолчанию

Цитата:
Сообщение от Asura Посмотреть сообщение
Сложно понимать что вы делаете.
Скачал архив с патчем, открыл РАРом, удалил все, что указано, запустил ехе в мэйнпапку Ила, после конца установки запустил ПрРед, выбрал Ф-4 как свой, назначил скин, карту Крыма, взлет по тревоге, запустил - загрузка 30% и таб как на шоте внизу.
Цитата:
Сообщение от Asura Посмотреть сообщение
Чистая сборка DGenPACK без проблем устанавливается и в ней все работает.
У кого как. Мод Коулинг энджин может влиять на джеты? Или вообще все моды следует убрать перед запуском джетов?

Вот некоторые шоты того , что открылось в ПрРед как летабы. И выборочный Штурмолог. А-4, А-8, Ф-100 летабы. Ф-4, Ф-18, Ф-16,Ф-105, Харриер, Як-З6, Миг-21Р, МФ и бис, Су-25 - только как боты летают, управлять не могу, краш и выброс на РС на 30 % или 100 % загрузки.
У Ил-28 тыловая турель не стреляет.
ЗЫ: на 3-4 шоте видно, как отрисовка крыльев исчезает у америкоса.
Миниатюры
Нажмите на изображение для увеличения
Название: 1F-8.jpg
Просмотров: 560
Размер:	188.3 Кб
ID:	42394   Нажмите на изображение для увеличения
Название: 1Su-7.jpg
Просмотров: 547
Размер:	147.0 Кб
ID:	42395   Нажмите на изображение для увеличения
Название: il2fb 2.jpg
Просмотров: 521
Размер:	214.7 Кб
ID:	42396   Нажмите на изображение для увеличения
Название: il2fb 8.jpg
Просмотров: 542
Размер:	151.8 Кб
ID:	42397   Нажмите на изображение для увеличения
Название: il2fb A-4.jpg
Просмотров: 555
Размер:	455.4 Кб
ID:	42398  

Нажмите на изображение для увеличения
Название: 2F-8.jpg
Просмотров: 516
Размер:	165.0 Кб
ID:	42399   Нажмите на изображение для увеличения
Название: Su-9.jpg
Просмотров: 485
Размер:	150.3 Кб
ID:	42400   Нажмите на изображение для увеличения
Название: il2fb 6.jpg
Просмотров: 540
Размер:	300.8 Кб
ID:	42402   Нажмите на изображение для увеличения
Название: il2fb 1.jpg
Просмотров: 534
Размер:	285.3 Кб
ID:	42403  
Вложения
Тип файла: zip Sturmo.zip (4.0 Кб, 350 просмотров)
__________________
"Ялла, ялла! Бурверон!" - суетливый афганский торопляк.

"принятие или непринятие идей не должно зависеть от личных или общественных характеристик автора:
его раса, национальность, вероисповедание, общественное положение и личные качества не имеют к этому никакого отношения".
Торжество идей должно зависеть не от того, кто их поддерживает (или не поддерживает), а от их научной ценности и от того,
что они объясняют события и явления лучше других.

Последний раз редактировалось Toobone; 15.09.2016 в 15:59.
Toobone вне форума   Ответить с цитированием
Старый 15.09.2016, 13:29   #151
Toobone
Под игом быта
 
Аватар для Toobone
 
Регистрация: 11.05.2013
Адрес: Ех-СССР
Сообщений: 2,936
По умолчанию

Цитата:
Сообщение от SkyFan Посмотреть сообщение
ИМХО, есть смысл воспользоваться classchecker'ом
Реактивов и поршней никаких сторонних, кроме сборки Асуры. Вестернпатч никакой отдельно не стоит, имелись ввиду джеты, вшитые в сборку, они ранее были сделаны под Вестернпатч для 4.12.2. Какой объем буфера обмена нужен для подгрузки в игру кабин? Лог постоянно пишет, что буфер оверфлоу. Буфер как-то можно регулировать по объему?
ЗЫ: такой же таб выскакивает каждый раз, если жму на модель в окне ПрРед в Дигенпаке и если не загружается реактив.
Миниатюры
Нажмите на изображение для увеличения
Название: Selector.jpg
Просмотров: 523
Размер:	387.1 Кб
ID:	42404  
__________________
"Ялла, ялла! Бурверон!" - суетливый афганский торопляк.

"принятие или непринятие идей не должно зависеть от личных или общественных характеристик автора:
его раса, национальность, вероисповедание, общественное положение и личные качества не имеют к этому никакого отношения".
Торжество идей должно зависеть не от того, кто их поддерживает (или не поддерживает), а от их научной ценности и от того,
что они объясняют события и явления лучше других.

Последний раз редактировалось Toobone; 15.09.2016 в 13:55.
Toobone вне форума   Ответить с цитированием
Старый 15.09.2016, 15:50   #152
Asura
Модератор
 
Аватар для Asura
 
Регистрация: 28.02.2007
Адрес: Тула, Россия
Сообщений: 1,906
По умолчанию

Про нехватку памяти не подскажу, не проводил исследований. А по поводу реактивов - где то затесался старый класс AircraftLH.
__________________
Их восемь — нас двое. Расклад перед боем
Не наш, но мы будем играть!
Серёжа! Держись, нам не светит с тобою,
Но козыри надо равнять.

© В. Высоцкий
__________________

Asura вне форума   Ответить с цитированием
Старый 15.09.2016, 20:23   #153
=PUH=punk=
цифровая бестолочь
 
Регистрация: 17.12.2014
Сообщений: 317
По умолчанию

Цитата:
Сообщение от =PUH=punk= Посмотреть сообщение
В полном редакторе проблемки с Харриером, не желает запускаться миссия. Завтра попробую еще прогнать самолёты и отпишу.
вот такая дисперсия начинается при запуске F-4B ( в прошлый раз такое же с хариером происходило
Миниатюры
Нажмите на изображение для увеличения
Название: 2016.09.12 20-26-02.jpg
Просмотров: 536
Размер:	424.5 Кб
ID:	42435   Нажмите на изображение для увеличения
Название: 2016.09.15 16-47-18.jpg
Просмотров: 514
Размер:	338.7 Кб
ID:	42436  
=PUH=punk= вне форума   Ответить с цитированием
Старый 16.09.2016, 09:37   #154
Asura
Модератор
 
Аватар для Asura
 
Регистрация: 28.02.2007
Адрес: Тула, Россия
Сообщений: 1,906
По умолчанию

Сделал в полном редакторе простую миссию, поставил сначала Харриер, потом Фантом. Все работает. Напомню - все существующие сейчас моды под 4.12 только частично совместимы с 4.13. гарантировано с DGenPACK сейчас совместимы только моды самолетов и техники. Их можно ставить без ограничений. Ну разве что бомбовые прицелы останутся старые. А все моды интерфейса, AI, улучшения внешнего вида - могут не работать в сборке. В 4.13 были внесены значительные изменения и каждый мод перед добавлением в сборку надо проверять на совместимость.
__________________
Их восемь — нас двое. Расклад перед боем
Не наш, но мы будем играть!
Серёжа! Держись, нам не светит с тобою,
Но козыри надо равнять.

© В. Высоцкий
__________________

Asura вне форума   Ответить с цитированием
Старый 17.09.2016, 00:33   #155
=PUH=punk=
цифровая бестолочь
 
Регистрация: 17.12.2014
Сообщений: 317
По умолчанию

Победил, создал сервер с проблемными у меня машинами , погонял. Все прошло, походу прокладку у джоя менять нужно )))) и куркулятор новый)))
=PUH=punk= вне форума   Ответить с цитированием
Старый 19.09.2016, 16:51   #156
Toobone
Под игом быта
 
Аватар для Toobone
 
Регистрация: 11.05.2013
Адрес: Ех-СССР
Сообщений: 2,936
По умолчанию

Еще нарыл: Т-28 статик на филд ставится, но не управляется.
Миниатюры
Нажмите на изображение для увеличения
Название: T-28.jpg
Просмотров: 505
Размер:	919.1 Кб
ID:	42586  
Вложения
Тип файла: txt T-28.txt (10.6 Кб, 575 просмотров)
__________________
"Ялла, ялла! Бурверон!" - суетливый афганский торопляк.

"принятие или непринятие идей не должно зависеть от личных или общественных характеристик автора:
его раса, национальность, вероисповедание, общественное положение и личные качества не имеют к этому никакого отношения".
Торжество идей должно зависеть не от того, кто их поддерживает (или не поддерживает), а от их научной ценности и от того,
что они объясняют события и явления лучше других.
Toobone вне форума   Ответить с цитированием
Старый 20.09.2016, 00:36   #157
SkyFan
Маньяк
 
Аватар для SkyFan
 
Регистрация: 17.12.2007
Сообщений: 1,629
По умолчанию Проблема с Як-11 при входе в меню "Вооружение"

Подробное описание проблемы привел в "Вопросах":
http://forum.aviaskins.com/showpost....postcount=6597
Но поскольку в 4.12.2m + SAS ModAct 5.30 этого не было, а в 4.13.2m + DGenPACK 1.2 проявилось, продублировал ссылочку сюда со шкурной меркантильной надеждой как минимум увидеть работоспособный Як-11 в одном из обновлений, и как максимум получить совет по решению проблемы на текущий момент.
Заранее спасибо всем откликнувшимся.
__________________
Красные крафты на взлете сбивая,
Помни,
"фашист", про Девятое Мая!
SkyFan вне форума   Ответить с цитированием
Старый 20.09.2016, 01:05   #158
=PUH=punk=
цифровая бестолочь
 
Регистрация: 17.12.2014
Сообщений: 317
По умолчанию

Чуть выше на странице я побеждал такое же с фантомами)))
Может поможет
=PUH=punk= вне форума   Ответить с цитированием
Старый 20.09.2016, 08:41   #159
tarakan67
Местный
 
Регистрация: 15.09.2008
Сообщений: 2,228
По умолчанию

Победил, а как победил, не написал, или я туплю?
tarakan67 вне форума   Ответить с цитированием
Старый 20.09.2016, 09:29   #160
deSAD
Модератор
 
Аватар для deSAD
 
Регистрация: 06.03.2007
Адрес: Киев, Украина
Сообщений: 11,391
Отправить сообщение для deSAD с помощью ICQ Отправить сообщение для deSAD с помощью Skype™
По умолчанию

Цитата:
Сообщение от Toobone Посмотреть сообщение
Еще нарыл: Т-28 статик на филд ставится, но не управляется.
Наступал как-то на эти грабли. Это из-за МОДа "улучшенной" бронетехники (тот, который изменяет модели дефолтных танков и т. п.). Дабы "вылечить", надобно извлечь из .SFS папку с дефолтной моделью и забросить её в #DGEN, как любой другой МОД.
__________________
deSAD вне форума   Ответить с цитированием
Ответ


Здесь присутствуют: 23 (пользователей: 0 , гостей: 23)
 

Ваши права в разделе
Вы не можете создавать новые темы
Вы не можете отвечать в темах
Вы не можете прикреплять вложения
Вы не можете редактировать свои сообщения

BB коды Вкл.
Смайлы Вкл.
[IMG] код Вкл.
HTML код Выкл.

Быстрый переход


Текущее время: 13:44. Часовой пояс GMT +3.


Powered by vBulletin® Version 3.8.4
Copyright ©2000 - 2026, Jelsoft Enterprises Ltd. Перевод: zCarot
Рейтинг@Mail.ru